1. Innledning, historikk og endringslogg
1.1. Innledning
NVDB Vegnett Pluss er i hovedsak et forvaltningsdatasett for kommunene til forvaltning av vegnettet i SFKB. En kvalitetssikret versjon tilgjengeliggjøres på Geonorge. Datasettet omfatter alle kjørbare veger som er lengre enn 50 meter, eller del av et nettverk, samt gang- og sykkelveger og sykkelveger representert som veglenkegeometri. Fortau, gangveger, gangfelt, traktorveger og stier som tidligere fantes i FKB-TraktorvegSti, vil også være en del av NVDB Vegnett Pluss. For disse typene veg gjenstår noe innsamling av data.
I tillegg inneholder datasettet adresseinformasjon (som gir mulighet for kobling til matrikkelen og andre registre), fartsgrenser, trafikkreguleringer, trafikkrestriksjoner og vegklasser. Veglenkens attributter er tematisert etter typeveg, vegkategori og vegfase.
-
Typeveg: bilferje, enkel bilveg, fortau, gangfelt, gang- og sykkelveg, gangveg, gatetun, gågate, kanalisert veg (kjørebane og kjørefelt), passasjerferje, rampe, rundkjøring, sykkelveg og trapp.
-
Vegkategori: europa- (E), riks- (R), fylkes- (F), kommunal veg (K), privat veg (P) og skogsveg (S).
-
Vegfase: eksisterende veg (V), under bygging (A).
NVDB Vegnett Pluss er et produkt som eksporteres fra Nasjonal vegdatabank (NVDB). Grunnlagsdataene ajourholdes av Statens vegvesen og Kartverket. Les mer om denne på: Nasjonal vegdatabank (NVDB) | Statens vegvesen
I tillegg til NVDB Vegnett Pluss finnes det også et forenklet datasett, NVDB Vegnett. Dette datasettet består av de samme veglenkene og vegsperringene vi finner i NVDB Vegnett Pluss.
Europa-, riks- og fylkesvegnettet ajourføres kontinuerlig i NVDB med basis i plan- og ferdigvegsdata. Ajourføring av kommunale, private og skogsveger organiseres gjennom Norge digitalt og FDV-avtalene med kommuner, administrert av Kartverket.
Denne produktspesifikasjonen er utarbeidet iht. SOSI produktspesifikasjoner – Krav og godkjenning 5.0 [SOSI-KRAV]. UML-modellen som ligger til grunn for innhold i diagrammene og dokumentasjon i kap. 5, følger reglene i SOSI Regler for UML-modellering, versjon 5.1 [SOSI-UML]. Denne veilederen gir hjelp til å lese UML-diagrammene.
1.2. Historikk
Elveg 2.0 var en videreutvikling og sammenslåing av FKB-Vegnett 4.03, Vbase og Elveg, hvor det for første gang ble innført lineært refererte objekter. Fortau, gangveger og gangfelt skulle også overføres fra FKB Traktorveg/Sti. NVDB Vegnett Pluss er en revisjon av Elveg 2.0 etter at datasettet nå har fått endret formål til å være et forvaltningsdatasett mot kommunene.
1.3. Endringslogg
Dette er første versjon av produktspesifikasjonen NVDB Vegnett Pluss.
1.4. Normative referanser
[GEO-VEIL] : Geovekst veiledingsdokumentasjon
[ISO-METADATA] : 19115-1:2015 Geographic information - Metadata - Part 1: Fundamentals og 19115-2:2015 Geographic information - Metadata - Part 2: Extensions for acquisition and processing
[PBL-KART] : Veiledning til forskrift om kart, stedfestet informasjon, arealformål og digitalt planregister
[SOSI-UML] : SOSI Regler for UML-modellering, versjon 5.1 2020
[SOSI-FORMAT] : SOSI Realisering i SOSI-format, versjon 5.0 2018
[SOSI-GML] : SOSI Realisering i GML-format, versjon 5.0 2018
2. Definisjoner og forkortelser
2.1. Definisjoner
Forklaring på forkortelser i definisjonene som følger merket med [] finnes i kap.2.3.
Ajourføring supplering og korrigering av innholdet i geodataene slik at de fremstiller de faktiske forhold på et gitt tidspunkt, etter de retningslinjer som gjelder for innhold og kvalitet [PABG]
Applikasjonsskjema informasjonsmodellene i SOSI-modellregister er modellert som UML-modeller. UML-modellen for et FKB-datasett benevnes som et UML-applikasjonsskjema. Fra UML-applikasjonsskjema kan det automatisk genereres et GML-applikasjonsskjema som beskriver hvordan dataene representeres som GML.
Datasett identifiserbar samling av beslektede data [T]
Egenskap navngitt kjennetegn eller karakteristikk av et objekt
FKB FKB er en forkortelse for Felles Kartdatabase.
Fullstendighet uttrykk for i hvilken grad spesifiserte deler av et produkt finnes i det aktuelle datasettet [G]
Geodata data i elektronisk form med direkte eller indirekte referanse til et bestemt sted eller geografisk område
Kart generalisert avbildning av geografiske objekter med deres romlige relasjoner; med angitt geodetisk datum, projeksjon og koordinatsystem, samt målestokk dersom avbildningen er analog [G]
Kartdata geodata tilrettelagt for presentasjon av kart [PABG]
Kontinuerlig ajourhold fortløpende ajourføring basert på rapportering fra forvaltningsrutiner, daglige arbeidsrutiner og samarbeidsparter [PABG]
MERKNAD Kalles også administrativt vedlikehold. Data som samles inn administrativt, kan være digitale stikningsdata eller data fra sluttkontroll av beliggenhet, koordinatfestede grensemerker, markmålte bygninger, senterpunkt bygning, situasjonsplan og melding om landbruksbygg.
Kvalitet helheten av egenskaper en enhet har og som vedrører dens evne til å tilfredsstille uttalte og underforståtte behov [NS-ISO 8402 def. 2.1]
Metadata informasjon som beskriver et datasett [G]
MERKNAD Hvilke opplysninger som inngår i metadataene, kan variere avhengig av datasettets karakter. Vanlige opplysninger er innhold, kvalitet, tilstand, struktur, format, produsent og vedlikeholdsansvar.
Nettverkstopologi Nettverkstopologi betyr at overalt hvor det fysiske vegnettet henger sammen, skal det finnes tilsvarende koplinger mellom veglenkene i nettverket. Nettverket blir da en topologisk representasjon av det fysiske vegnettet
nøyaktighet mål for en estimert verdis nærhet til sin sanne verdi eller til det man antar er den sanne verdi [G]
objekt forekomst (instans) av en objekttype [SOSI]
objektkatalog definisjon og beskrivelse av objekttyper, objektegenskaper samt relasjoner mellom objekter, sammen med eventuelle funksjoner som er anvendt for objektet [SOSI]
EKSEMPEL SOSI-Objektkatalog
objekttype geografisk objekttype en klasse av objekter med felles egenskaper, forholdet mot andre objekttyper og funksjoner [SOSI]
EKSEMPEL Eksempler på objekttyper er Veglenke, Vegsperring og Fartsgrense.
originaldatavert den av flere samarbeidsparter som har ansvaret for forvaltning og ajourføring av originalen av det enkelte primærdatasett [PABG]
*periodisk ajourhold * ajourføring som utføres systematisk med jevne mellomrom [PABG]
MERKNAD Ved periodisk ajourføring blir eksisterende data, enten de har vært gjennom kontinuerlig ajourføring eller ei, kontrollert og evt. forbedret, og manglende objekter blir supplert. Objekter som ikke er endret, blir ikke kartlagt på nytt. Etter periodisk ajourføring skal datasettene minimum tilfredsstille kvalitetskravene for den valgte FKB-standard i området. Det kan være nødvendig også med en oppgradering for å oppfylle kvalitetskravene. Periodisk ajourføring gjøres vanligvis ved fotogrammetri.
primærdatasett et definert geodatasett som består av de mest detaljerte og nøyaktige data innen et definert område, har en viss utbredelse og jevnlig blir produsert og/eller ajourholdt [G]
produktspesifikasjon detaljert beskrivelse av ett datasett eller en serie med datasett med tilleggsinformasjon som gjør det mulig å produsere, distribuere og bruke datasettet av andre (tredjepart) [SOSI]
MERKNAD En dataproduktspesifikasjon kan lages for produksjon, salg, sluttbrukervirksomhet eller annet.
standardavvik statistisk størrelse som angir spredningen for en gruppe måle- eller beregningsverdier i forhold til deres sanne eller estimerte verdier [G]
toleranse maksimalt tillatt avvik eller verdi [G]
topologi beskrivelse av sammenhengen mellom geografiske objekter [G]
MERKNAD De aktuelle objektene har ofte en fysisk sammenheng. Topologi er de av objektenes egenskaper som overlever det som er kalt kontinuerlige transformasjoner (også kalt gummiduk-transformasjoner). Alle tallverdier (lengder, arealer og retninger) kan bli forandret, mens for eksempel naboskapsforhold vil være uendret.
Vegnettet Vegnettet består av veglenker med sin vegnettsgeometri. For at nettverket skal kunne brukes til navigasjon og nettverksanalyser er det helt vesentlig at det er knyttet sammen der dette er riktig. Det er likeså viktig med riktige restriksjoner, for eksempel vegsperring, der det ikke er framkommelighet i nettverket.
Vegdetaljnivå Ulike brukere kan ha ulike behov for detaljeringsgrad på vegnettet. Det er derfor lagt til rette for at vegnettet kan presenteres i 3 forskjellige detaljeringsnivåer: Vegtrasenivå, Kjørebanenivå og Kjørefeltnivå. Den største delen av vegnettet tilfredsstiller både vegtrasenivå og kjørebanenivå, og vil da ikke ha egenskapen detaljnivå. Kjørefeltnivå benyttes kun i tilfeller der det er ønskelig å detaljere vegnettet ytterligere. I hovedsak er det bilvegnettet som presenteres på forskjellige detaljeringsnivåer. Se Figur 1. Vegnett for gående og syklende vil i hovedsak kun være definert på vegtrasenivå.
Vegens senterlinje defineres normalt midt mellom vegkanter. På deler av vegnettet der kjørebanene er fysisk skilt fra hverandre, for eksempel med midtrabatt, konstrueres det to senterlinjer for kjørebanenivået, en for hver kjøreretning. I tillegg konstrueres det linje for vegtrase i midtrabatten for vegnett på mindre detaljert nivå. For enkelte situasjoner i vegnettet, for eksempel i kryss, vil det også være aktuelt å konstruere en egen senterlinje for et svingefelt for å detaljere kryssets utforming ytterligere.
I NVDB Vegnett Pluss vil ikke alle vegdetaljnivåer av vegnett være med ut i datasettet. NVDB Vegnett Pluss vil være bygd opp av kjørebanelenker og kjørefeltlenker. Dette tilsvarer figuren som viser Kjørefeltnivået over.
Restriksjoner Datasettet inneholder punkter og strekninger som fungerer som restriksjoner i vegnettet. Jernbanekryss og vegsperring er restriksjonene som kommer ut som punktobjekter i datasettet. Fartsgrense, høydebegrensning, trafikkreguleringer, gågatereguleringer, tillatt kjøreretning, svingerestriksjon, gjennomkjøring forbudt og værutsatt veg er restriksjonene som kommer ut som strekningsobjekter i datasettet.
Feltoversikt I vegnettet defineres kjørefelt som en beskrivelse av tverrsnittet på vegen. Lovlige verdier for kjørefelt er definert i Statens vegvesen sin datakatalog. Kjørefelt i tverrsnittet av vegen beskrives vha en tekststreng i egenskapen feltoversikt, og kombinasjon av felt skilles med #.
Metreringen gir oss referansen i lengderetning, mens feltkoding kan gi oss plassering på tvers av vegen. Feltkodene gis i forhold til vegens metreringsretning. Oddetall viser felt med kjøreretning med metreringsretningen, partall viser oss felt med kjøreretning mot metreringsretningen.
Lenkeretning og metreringsretning er normalt sett den samme, men i noen tilfeller vil den ikke være det. SOSI Vegnett, og med det NVDB Vegnett Pluss definerer feltkoding kun i forhold til metreringsretning.
Eksempler:
1) Normalt sett har vegen ett kjørefelt i hver retning:
GML: <app:feltoversikt>1#2</app:feltoversikt>
SOSI: ..FELTOVERSIKT 1#2
2) I tverrsnittet på vegen har vi ett kjørefelt i hver retning, samt et høyresvingefelt:
GML: <app:feltoversikt>1#1H1#2</app:feltoversikt>
SOSI: ..FELTOVERSIKT 1#1H1#2
3) I tverrsnittet på vegen har vi vanlige kjørefelt i begge retninger i midten, og kollektivfelt begge retninger utenfor disse: GML: <app:<feltoversikt>1#2#3K#4K</app:feltoversikt> SOSI: ..FELTOVERSIKT 1#2#3K#4K
2.2. Forkortelser
SOSI Samordnet Opplegg for Stedfestet Informasjon – et standardformat for digitale geodata (SOSI-standarden).
NS-ISO 8402 Kvalitetsledelse og kvalitetssikring - Terminologi, utgitt 1994
T Prosjektet "Termer for geografisk informasjon" (revisjon av Ordbok for kart og oppmåling)
SFKB Sentral Felles KartdataBase
Geovekst Geodatasamarbeid mellom KS (kommunesektorens organisasjon), Energi Norge, Kartverket, Telenor, Statens vegvesen, Landbruksdepartementet, Fylkeskommunen og Norges vassdrags- og energidirektorat.
UML Unified Modelling Language. Modelleringsspråk som (blant annet) brukes til å beskrive geografiske informasjonsmodeller.
GML GML Geography Markup Language – Internasjonalt standardformat for utveksling av geografisk informasjon
KPS-veger Kommunale veger, private veger og skogsveger
ERF-veger Europa-, riks- og fylkesveger
NVDB Nasjonal vegdatabank
3. Generelt om spesifikasjonen
3.1. Unik identifisering
NVDBVegnettPluss
3.1.1. Fullstendig navn
NVDB Vegnett Pluss
3.1.2. Versjon
1.0
3.2. Referansedato
2024-02-01
3.3. Ansvarlig organisasjon
Kartverket
3.4. Språk
Norsk
3.5. Hovedtema
Basisdata, Samferdsel
3.6. Temakategori
basisData
3.7. Sammendrag
NVDB Vegnett Pluss er et vegnettsdatasett som omfatter alle kjørbare veger og vegnett for gående og syklende, i den grad dette er registrert, representert som veglenkegeometri. I tillegg inneholder datasettet adresseinformasjon (som gir mulighet for kobling til matrikkelen og andre registre), fartsgrenser, trafikkreguleringer, trafikkrestriksjoner og vegklasser, alle representert som egengeometri.
3.8. Formål
NVDB Vegnett Pluss brukes som forvaltningsdatasett i den offentlige forvaltningen av vegnett gjennom Geovekst FDV-avtalene.
3.9. Representasjonsform
vektor
3.10. Datasettoppløsning
FKB er detaljerte data stort sett registrert fotogrammetrisk fra flybilder med en oppløsing mellom 7 og 25 cm. Stedfestingsnøyaktigheten varierer fra +/- 0,10 m til +/- 1 m avhengig av objekttype, områdetype og datafangstmetode. FKB-data egner seg for presentasjon i målestokker fra ca 1:100 til ca 1:20000
3.11. Utstrekningsinformasjon
Utstrekningbeskrivelse
FKB-data dekker Norges fastlandsterritorium
Geografisk område
Nord: 72°
Sør: 57°
Øst: 32°
Vest: 4°
Vertikal utbredelse
Fra ca -250 m til ca 2500 m
Innhold gyldighetsperiode
Ikke angitt
3.12. Identifikasjonsomfang
3.13. Supplerende beskrivelse
Data ikke angitt
4. Spesifikasjonsomfang
(Antall spesifikasjonsomfang: 1)
4.1. Spesifikasjonsomfang for hele spesifikasjonen
4.1.1. Identifikasjon
Hele datasettet
4.1.2. Nivå
Datasett
4.1.3. Navn
{fkbdatasett}
4.1.4. Beskrivelse
Detaljeringen av FKB er delt inn i 4 nøyaktighetsklasser; FKB-A, FKB-B, FKB-C og FKB-D, men er i denne spesifikasjonen beskrevet som et homogent produkt med ett omfang.
Se FKB Generell del [FKB] for en nærmere beskrivelse av inndeling av FKB i FKB-A til D.
4.1.5. Utstrekningsinformasjon
Utstrekningbeskrivelse
FKB-data dekker Norges fastlandsterritorium
Geografisk område
Nord: 72°
Sør: 57°
Øst: 32°
Vest: 4°
Vertikal utbredelse
Fra ca -250 m til ca 2500 m
Innhold gyldighetsperiode
Ikke angitt
5. Innhold og struktur
5.1. Omfang
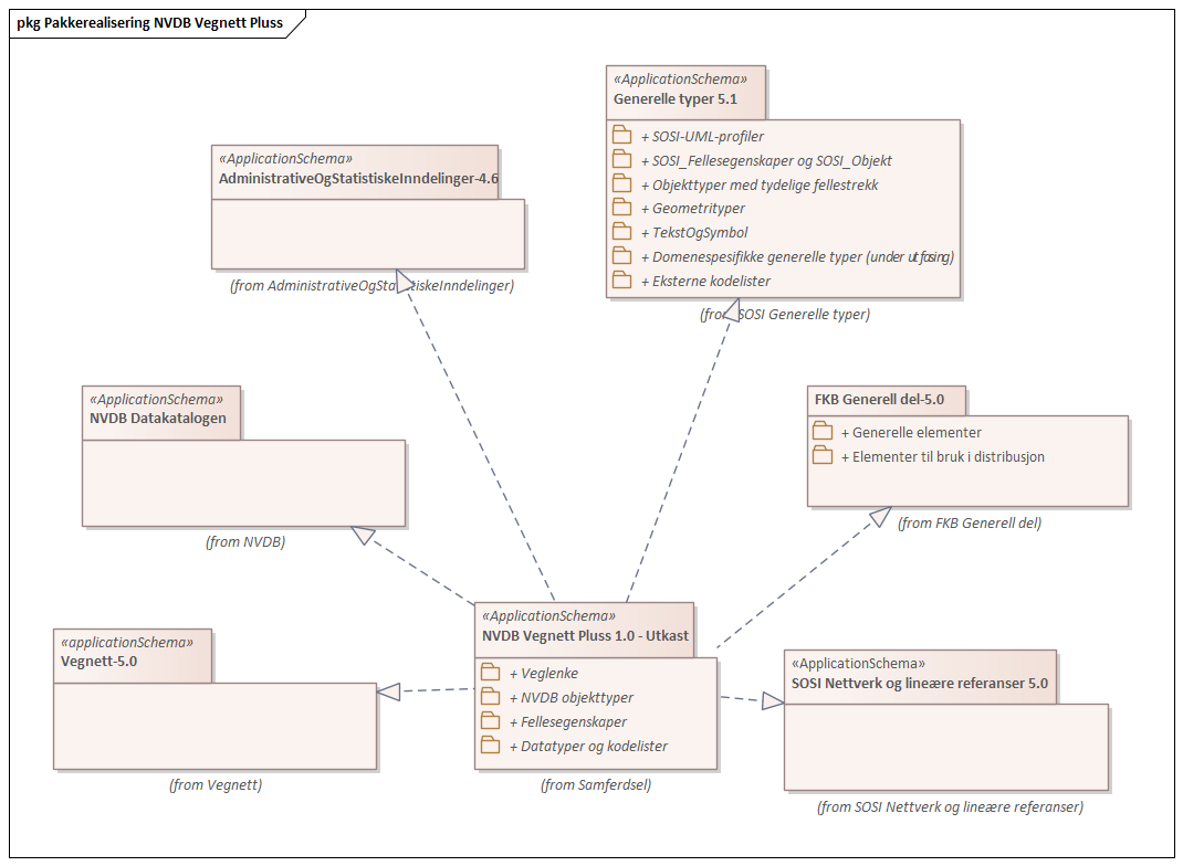
5.2. «ApplicationSchema» NVDB Vegnett Pluss 1.0 - Utkast
Definisjon: NVDB Vegnett Pluss inneholder informasjon om alle europa-, riks-, fylkes-, kommunale og skogsbilveger, samt alle private veger unntatt korte, private blindveger. Korte veger er veger med lengde mindre enn 50 m. Veger med unike adresser er med uansett lengde. Bilferjestrekninger og vegnett for gående og syklende kan også være med. Vegnettet er strukturert som et nettverk av veglenker med restriksjoner i form av lineære referanser. I produktet NVDB Vegnett Pluss utveksles objektene som er knyttet til vegnettet med egengeometri hentet fra vegnettet objektet er referert til. Vegnettet ajourføres i Nasjonal Vegdatabank, NVDB.
Profilparametre i tagged values
definition |
"Data model for NVDB Vegnett Pluss"@en |
designation |
"Product specification NVDB Vegnett Pluss 1.0"@en |
language |
no |
SOSI_kortnavn |
NVDBVegnettPluss |
SOSI_langnavn |
NVDB Vegnett Pluss |
SOSI_modellstatus |
utkast |
SOSI_spesifikasjonstype |
Produktspesifikasjon |
SOSI_versjon |
5.0 |
targetNamespace |
http://skjema.geonorge.no/SOSI/produktspesifikasjon/NVDBVegnettPluss/1.0 |
version |
1.0 |
xmlns |
app |
xsdDocument |
NVDBVegnettPluss.xsd |
xsdEncodingRule |
sosi |
Avhengigheter
Realisert fra |
Andre viktige komponenter::NVDB::«ApplicationSchema» NVDB Datakatalogen |
5.2.1. Pakke: Veglenke
Definisjon: Pakke med objekttypen som representerer lenker i vegnettet
5.2.1.1. «featureType» Veglenke
Definisjon: Objekttype som representerer lenker i vegnettet Eksempel: NVDB Referanselenkedeler, NVDB Transportlenker
Egenskaper
Navn: |
typeVeg |
Definisjon: |
type veg (FormOfWay). |
Multiplisitet: |
[1..1] |
Type: |
|
defaultCodeSpace |
https://register.geonorge.no/sosi-kodelister/samferdsel/nvdb/typeveg |
Navn: |
detaljnivå |
Definisjon: |
Detaljnivå i vegnettet. |
Multiplisitet: |
[0..1] |
Type: |
|
defaultCodeSpace |
https://register.geonorge.no/sosi-kodelister/samferdsel/nvdb/vegdetaljniv%C3%A5 |
Navn: |
konnekteringslenke |
Definisjon: |
angir at en lenke kun eksisterer for å knytte sammen andre lenker. Et kunstig objekt hvor senterlinjen representerer en konstruert linje som skjøter sammen lenker der det er hull i geometrien. |
Multiplisitet: |
[0..1] |
Type: |
Navn: |
veglenkeadresse |
Definisjon: |
sammensatt identifikator for veglenkeadresse. Merknad: Komplett vegadresse består i tillegg av husnummer og bokstav |
Multiplisitet: |
[0..1] |
Type: |
Navn: |
vegsystemreferanse |
Definisjon: |
sammensatt identifikator for vegsystemreferanse |
Multiplisitet: |
[0..1] |
Type: |
Navn: |
feltoversikt |
Definisjon: |
kjørefeltnummer angir stedfesting i vegens tverretning |
Multiplisitet: |
[0..1] |
Type: |
Navn: |
medium |
Definisjon: |
objektets beliggenhet i forhold til jordoverflaten |
Multiplisitet: |
[1..1] |
Type: |
|
defaultCodeSpace |
https://register.geonorge.no/sosi-kodelister/fkb/generell/5.0/medium |
Navn: |
senterlinje |
Definisjon: |
forløp som følger objektets sentrale del |
Multiplisitet: |
[1..1] |
Type: |
Restriksjoner
Navn: |
DetaljnivåKjørebaneKjørefelt |
Beskrivelse: |
For veglenker i produktet NVDB Vegnett Pluss skal kun detaljnivå Kjørebane og Kjørefelt benyttes. Detaljnivå Trase skal ikke benyttes. |
Type: |
Invariant |
Arv og realiseringer
Supertype: |
Fellesegenskaper::«FeatureType» SOSI_Objekt5.0_veglenke |
Realisert fra: |
Vegnett-5.0::«featureType» Veglenke |
5.2.2. Pakke: NVDB objekttyper
Definisjon: Pakke med objekter hentet ut fra NVDB objektkatalogen
5.2.2.1. «featureType» Beredskapsveg
Definisjon: Vegstrekning som ikke er åpen for allmenn trafikk. Åpnes for å lede trafikk til en annen veg når hovedvegen stenges.
Profilparametre i tagged values
NVDB_ID |
923 |
Egenskaper
Navn: |
bruksområde |
Definisjon: |
Angir hvilket bruksområde beredskapsvegen i hovedsak benyttes til. |
Multiplisitet: |
[0..1] |
Type: |
|
defaultCodeSpace |
https://register.geonorge.no/sosi-kodelister/samferdsel/nvdb/bruksomr%C3%A5deberedskapsveg |
NVDB_ID |
12599 |
Navn: |
senterlinje |
Definisjon: |
Angivelse av objektets posisjon |
Multiplisitet: |
[1..1] |
Type: |
Arv og realiseringer
Supertype: |
Fellesegenskaper::«FeatureType» SOSI_Fellesegenskaper |
Realisert fra: |
NVDB Datakatalogen::Beredskapsveg::«featureType» Beredskapsveg |
5.2.2.2. «featureType» Fartsgrense
Definisjon: Høyeste tillatte hastighet på en vegstrekning.
Profilparametre i tagged values
NVDB_ID |
105 |
Egenskaper
Navn: |
fartsgrenseVerdi |
Definisjon: |
Fartsgrense Enhet: Kilometer/time |
Multiplisitet: |
[1..1] |
Type: |
|
defaultCodeSpace |
https://register.geonorge.no/sosi-kodelister/samferdsel/nvdb/fartsgrenseverdi |
NVDB_ID |
2021 |
Navn: |
vedtaksnummer |
Definisjon: |
Angir vedtaksnummer |
Multiplisitet: |
[0..1] |
Type: |
|
NVDB_ID |
1891 |
Navn: |
gyldigFraDato |
Definisjon: |
Dato for når fartsgrense ble satt i drift. Den dato skiltene ble "avduket". |
Multiplisitet: |
[0..1] |
Type: |
|
NVDB_ID |
5127 |
Navn: |
arkivnummer |
Definisjon: |
Gir referanse til relevant sak i vegeiers arkivsystem |
Multiplisitet: |
[0..1] |
Type: |
|
NVDB_ID |
9155 |
Navn: |
senterlinje |
Definisjon: |
Angivelse av objektets posisjon |
Multiplisitet: |
[1..1] |
Type: |
Arv og realiseringer
Supertype: |
Fellesegenskaper::«FeatureType» SOSI_Fellesegenskaper |
Realisert fra: |
NVDB Datakatalogen::Fartsgrense::«featureType» Fartsgrense |
5.2.2.3. «featureType» FartsgrenseVariabel
Definisjon: Høyeste tillatte hastighet på en vegstrekning innenfor et avgrenset tidsrom.
Profilparametre i tagged values
NVDB_ID |
721 |
Egenskaper
Navn: |
fartsgrenseVerdi |
Definisjon: |
Verdien på fartsgrensen i angitt tidsrom Enhet: Kilometer/time |
Multiplisitet: |
[1..1] |
Type: |
|
defaultCodeSpace |
https://register.geonorge.no/sosi-kodelister/samferdsel/nvdb/fartsgrenseverdivariabel |
NVDB_ID |
7023 |
Navn: |
type |
Definisjon: |
Angir hvilken type variabel fartsgrense det er |
Multiplisitet: |
[1..1] |
Type: |
|
defaultCodeSpace |
https://register.geonorge.no/sosi-kodelister/samferdsel/nvdb/typefartsgrensevariabel |
NVDB_ID |
7016 |
Navn: |
ukedag |
Definisjon: |
Angir ukedager en variabel fartsgrense gjelder for. |
Multiplisitet: |
[0..1] |
Type: |
|
defaultCodeSpace |
https://register.geonorge.no/sosi-kodelister/samferdsel/nvdb/ukedag |
NVDB_ID |
9401 |
Navn: |
datoFra |
Definisjon: |
Angir dato (mmdd) som variabel fartsgrense gjelder fra og med i et normalår. |
Multiplisitet: |
[0..1] |
Type: |
|
NVDB_ID |
7019 |
Navn: |
datoTil |
Definisjon: |
Angir dato (mmdd) som variabel fartsgrense gjelder til og med i et normalår. |
Multiplisitet: |
[0..1] |
Type: |
|
NVDB_ID |
7022 |
Navn: |
klokkeslettFra |
Definisjon: |
Angir tidspunkt (hhmm) på døgnet som variabel fartsgrense gjelder fra. |
Multiplisitet: |
[0..1] |
Type: |
|
NVDB_ID |
7017 |
Navn: |
klokkeslettTil |
Definisjon: |
Angir tidspunkt på døgnet (hhmm) som variabel fartsgrense gjelder til |
Multiplisitet: |
[0..1] |
Type: |
|
NVDB_ID |
7018 |
Navn: |
vedtaksnummer |
Definisjon: |
Angir vedtaksnummer |
Multiplisitet: |
[0..1] |
Type: |
|
NVDB_ID |
9402 |
Navn: |
gyldigFraDato |
Definisjon: |
Dato for når fartsgrense ble satt i drift. Den dato skiltene ble "avduket". |
Multiplisitet: |
[0..1] |
Type: |
|
NVDB_ID |
9400 |
Navn: |
merknad |
Definisjon: |
Kan gi merknad i forhold til variabel fartsgrense. F.eks spesifikasjon av gyldighet, retningslinjer for nedsetting av fartsgrense etc |
Multiplisitet: |
[0..1] |
Type: |
|
NVDB_ID |
8829 |
Navn: |
arkivnummer |
Definisjon: |
Gir referanse til relevant sak i vegeiers arkivsystem |
Multiplisitet: |
[0..1] |
Type: |
|
NVDB_ID |
9399 |
Navn: |
prosjektreferanse |
Definisjon: |
Referanse til prosjekt. Benyttes for å lettere kunne skille nye data fra eksisterende data i NVDB |
Multiplisitet: |
[0..1] |
Type: |
|
NVDB_ID |
11465 |
Navn: |
senterlinje |
Definisjon: |
Angivelse av objektets posisjon |
Multiplisitet: |
[1..1] |
Type: |
Arv og realiseringer
Supertype: |
Fellesegenskaper::«FeatureType» SOSI_Fellesegenskaper |
Realisert fra: |
NVDB Datakatalogen::Fartsgrense, variabel::«featureType» FartsgrenseVariabel |
5.2.2.4. «featureType» Ferjesamband
Definisjon: Overfart som trafikkeres av bilferje. Kan ha to eller flere anløpssteder.
Profilparametre i tagged values
NVDB_ID |
770 |
Egenskaper
Navn: |
navn |
Definisjon: |
Angir navn på ferjesambandet. |
Multiplisitet: |
[0..1] |
Type: |
|
NVDB_ID |
9186 |
Navn: |
ferjesambands_Id |
Definisjon: |
Unik ID for ferjesamband. Benyttes i Ferjedatabanken og i billetteringssystem. |
Multiplisitet: |
[0..1] |
Type: |
|
NVDB_ID |
9187 |
Navn: |
neTEx_id |
Definisjon: |
Unik ID for ferjesambandet. ID skal være i henhold til NeTEx-format og være lik ferjesambandets ID i nasjonal rutebank/Entur. Eksempel: "MOR:Line:48" |
Multiplisitet: |
[0..1] |
Type: |
|
NVDB_ID |
12509 |
Navn: |
sambandstype |
Definisjon: |
Angir hvilken type samband det er, dvs. om det er på stat-, fylke- eller kommunenivå. |
Multiplisitet: |
[0..1] |
Type: |
|
defaultCodeSpace |
https://register.geonorge.no/sosi-kodelister/samferdsel/nvdb/sambandstype |
NVDB_ID |
10954 |
Navn: |
driftsstatus |
Definisjon: |
driftsstatus for ferjesamband |
Multiplisitet: |
[0..1] |
Type: |
|
defaultCodeSpace |
https://register.geonorge.no/sosi-kodelister/samferdsel/nvdb/driftsstatus |
NVDB_ID |
9189 |
Navn: |
referanseTilEksternInfo |
Definisjon: |
Gir referanse til ekstern informasjon. Angis i form av URL. |
Multiplisitet: |
[0..1] |
Type: |
|
NVDB_ID |
12145 |
Navn: |
driftFraDato |
Definisjon: |
Angir dato (mmdd) når sommersambandet settes i drift i et normalår. |
Multiplisitet: |
[0..1] |
Type: |
|
NVDB_ID |
12597 |
Navn: |
driftTilDato |
Definisjon: |
Angir dato (mmdd) når sommersambandet tas ut av drift et normalår. |
Multiplisitet: |
[0..1] |
Type: |
|
NVDB_ID |
12598 |
Navn: |
senterlinje |
Definisjon: |
Angivelse av objektets posisjon |
Multiplisitet: |
[1..1] |
Type: |
Arv og realiseringer
Supertype: |
Fellesegenskaper::«FeatureType» SOSI_Fellesegenskaper |
Realisert fra: |
NVDB Datakatalogen::Ferjesamband::«featureType» Ferjesamband |
5.2.2.5. «featureType» FunksjonellVegklasse
Definisjon: En klassifisering basert på hvor viktig en veg er for det totale vegnettets forbindelsesmuligheter. Brukes blant annet for vekting i ruteplanlegging
Profilparametre i tagged values
NVDB_ID |
821 |
Egenskaper
Navn: |
vegklasse |
Definisjon: |
Angir funksjonell vegklasse |
Multiplisitet: |
[1..1] |
Type: |
|
defaultCodeSpace |
https://register.geonorge.no/sosi-kodelister/samferdsel/nvdb/vegklasse |
NVDB_ID |
9338 |
Navn: |
merknad |
Definisjon: |
Permanent merknad til aktuell forekomst. Kan gi informasjoner som ikke er mulig å gi på annet vis. |
Multiplisitet: |
[0..1] |
Type: |
|
NVDB_ID |
10183 |
Navn: |
senterlinje |
Definisjon: |
Angivelse av objektets posisjon |
Multiplisitet: |
[1..1] |
Type: |
Arv og realiseringer
Supertype: |
Fellesegenskaper::«FeatureType» SOSI_Fellesegenskaper |
Realisert fra: |
NVDB Datakatalogen::Funksjonell vegklasse::«featureType» FunksjonellVegklasse |
5.2.2.6. «featureType» GjennomkjøringForbudt
Definisjon: Angir start av strekning eller et område med gjennomkjøring forbudt. Hvor det er forbudt å kjøre til angis med et assosiert GjennomkjøringForbudtTil-objekt. Kjørende kan ikke passere mellom et GjennomkjøringForbudt-punkt og et tilhørende GjennomkjøringForbudtTil-punkt uten planlagt stopp mellom dem.
Profilparametre i tagged values
NVDB_ID |
913 |
Egenskaper
Navn: |
gjelderFor |
Definisjon: |
Angir hva slags kjøretøy det er gjennomkjøring forbudt for |
Multiplisitet: |
[0..1] |
Type: |
|
defaultCodeSpace |
https://register.geonorge.no/sosi-kodelister/samferdsel/nvdb/gjelderfor |
NVDB_ID |
12563 |
Navn: |
merknad |
Definisjon: |
Gir merknad knyttet til gjennomkjøring forbudt. |
Multiplisitet: |
[0..1] |
Type: |
|
NVDB_ID |
11217 |
Navn: |
retning |
Definisjon: |
Angir hvilken retning gjennomkjøring forbudt gjelder. |
Multiplisitet: |
[1..1] |
Type: |
|
defaultCodeSpace |
https://register.geonorge.no/sosi-kodelister/samferdsel/nvdb/retning |
NVDB_ID |
12634 |
Navn: |
gjelderUkedag |
Definisjon: |
Gjennomkjøring forbudt gjelder kun angitt ukedag. |
Multiplisitet: |
[1..1] |
Type: |
|
defaultCodeSpace |
https://register.geonorge.no/sosi-kodelister/samferdsel/nvdb/gjelderukedag |
NVDB_ID |
12649 |
Navn: |
unntakForBuss |
Definisjon: |
Verdi settes til True/Ja dersom gjennomkjøring forbudt ikke gjelder buss |
Multiplisitet: |
[1..1] |
Type: |
|
NVDB_ID |
12635 |
Navn: |
unntakForTaxi |
Definisjon: |
Verdi settes til True/Ja dersom gjennomkjøring forbudt ikke gjelder taxi |
Multiplisitet: |
[1..1] |
Type: |
|
NVDB_ID |
12636 |
Navn: |
unntakForMoped |
Definisjon: |
Verdi settes til True/Ja dersom gjennomkjøring forbudt ikke gjelder moped |
Multiplisitet: |
[1..1] |
Type: |
|
NVDB_ID |
12637 |
Navn: |
unntakForMotorsykkel |
Definisjon: |
Verdi settes til True/Ja dersom gjennomkjøring forbudt ikke gjelder motorsykkel |
Multiplisitet: |
[1..1] |
Type: |
|
NVDB_ID |
12638 |
Navn: |
unntakForTraktor |
Definisjon: |
Verdi settes til True/Ja dersom gjennomkjøring forbudt ikke gjelder traktor |
Multiplisitet: |
[1..1] |
Type: |
|
NVDB_ID |
12639 |
Navn: |
posisjon |
Definisjon: |
Angivelse av objektetsposisjon. Plasseres ved start av gjennomkjøring forbudt (ved gjennomkjøring forbudt skilt) |
Multiplisitet: |
[1..1] |
Type: |
Roller
Rollenavn: |
gjennomkjøringForbudtTil |
Definisjon: |
referanse til posisjon som det er ulovlig å kjøre til |
Multiplisitet: |
[0..*] |
Assosiasjonstype: |
Assosiasjon |
Til klasse: |
NVDB objekttyper::«featureType» GjennomkjøringForbudtTil |
inlineOrByReference |
byReference |
Arv og realiseringer
Supertype: |
Fellesegenskaper::«FeatureType» SOSI_Fellesegenskaper |
5.2.2.7. «featureType» GjennomkjøringForbudtTil
Definisjon: Angir slutten på en strekning eller et område med gjennomkjøring forbudt.
Kjørende kan ikke passere et GjennomkjøringForbudt-objekt og et tilhørende GjennomkjøringForbudtTil-objekt uten planlagt stopp mellom dem.
Profilparametre i tagged values
NVDB_ID |
979 |
Egenskaper
Navn: |
posisjon |
Definisjon: |
Angivelse av objektetsposisjon. Plasseres ved slutten av gjennomkjøring forbudt |
Multiplisitet: |
[1..1] |
Type: |
Navn: |
merknad |
Definisjon: |
Gir merknad knyttet til gjennomkjøring forbudt. |
Multiplisitet: |
[0..1] |
Type: |
|
NVDB_ID |
12677 |
Arv og realiseringer
Supertype: |
Fellesegenskaper::«FeatureType» SOSI_Fellesegenskaper |
5.2.2.8. «featureType» Gågatereguleringer
Definisjon: Gate uten fortau reservert for gående hvor trafikkreglene for gågate gjelder.
Profilparametre i tagged values
NVDB_ID |
813 |
Egenskaper
Navn: |
varetransportHverdagULørdagPeriode1FraKl |
Definisjon: |
Varetransport hverdag unntatt lørdag periode 1, fra klokkeslett. |
Multiplisitet: |
[0..1] |
Type: |
|
NVDB_ID |
9314 |
Navn: |
varetransportHverdagULørdagPeriode1TilKl |
Definisjon: |
Varetransport hverdag unntatt lørdag periode 1, til klokkeslett. |
Multiplisitet: |
[0..1] |
Type: |
|
NVDB_ID |
9315 |
Navn: |
varetransportHverdagULørdagPeriode2FraKl |
Definisjon: |
Varetransport hverdag unntatt lørdag periode 2, fra klokkeslett. |
Multiplisitet: |
[0..1] |
Type: |
|
NVDB_ID |
9316 |
Navn: |
varetransportHverdagULørdagPeriode2TilKl |
Definisjon: |
Varetransport hverdag unntatt lørdag periode 2, til klokkeslett. |
Multiplisitet: |
[0..1] |
Type: |
|
NVDB_ID |
9317 |
Navn: |
varetransportLørdagPeriode1FraKl |
Definisjon: |
Varetransport lørdag periode 1, fra klokkeslett. |
Multiplisitet: |
[0..1] |
Type: |
|
NVDB_ID |
11537 |
Navn: |
varetransportLørdagPeriode1TilKl |
Definisjon: |
Varetransport lørdag periode 1, til klokkeslett. |
Multiplisitet: |
[0..1] |
Type: |
|
NVDB_ID |
11538 |
Navn: |
varetransportLørdagPeriode2FraKl |
Definisjon: |
Varetransport lørdag periode 2, fra klokkeslett. |
Multiplisitet: |
[0..1] |
Type: |
|
NVDB_ID |
11539 |
Navn: |
varetransportLørdagPeriode2TilKl |
Definisjon: |
Varetransport lørdag periode 2, til klokkeslett. |
Multiplisitet: |
[0..1] |
Type: |
|
NVDB_ID |
11540 |
Navn: |
senterlinje |
Definisjon: |
Linje/kurve er manus for å etablere vegobjektets stedfesting på vegnettet. Geometrien benyttes kun i forbindelse med etablering av vegobjektet og skal normalt ikke lagres i NVDB. |
Multiplisitet: |
[1..1] |
Type: |
Arv og realiseringer
Supertype: |
Fellesegenskaper::«FeatureType» SOSI_Fellesegenskaper |
Realisert fra: |
NVDB Datakatalogen::Gågate::«featureType» Gågatereguleringer |
5.2.2.9. «featureType» Høydebegrensning
Definisjon: Strekning i vegnettet hvor kjøretøy kan komme i konflikt med overliggende hinder
Profilparametre i tagged values
NVDB_ID |
591 |
Egenskaper
Navn: |
skiltaHøyde |
Definisjon: |
Angir skilta høyde i forbindelse med høydebegrensningen. Håndbok N300 (050) beskriver hvordan verdier beregnes ut fra målte høyder Enhet: Meter |
Multiplisitet: |
[0..1] |
Type: |
|
NVDB_ID |
5277 |
Navn: |
typeHinder |
Definisjon: |
Angir hvilken type hinder det er tale om |
Multiplisitet: |
[1..1] |
Type: |
|
defaultCodeSpace |
https://register.geonorge.no/sosi-kodelister/samferdsel/nvdb/typehinder |
NVDB_ID |
5270 |
Navn: |
beregnetHøyde |
Definisjon: |
Minste målte høyde minus sikkerhetsmargin, avrundet ned til nærmeste desimeter (ref. regelverk i håndbok N300, tidl. Hb 050) Enhet: Meter |
Multiplisitet: |
[0..1] |
Type: |
|
NVDB_ID |
10247 |
Navn: |
navn |
Definisjon: |
Gir navn tilknyttet høydebegrensning |
Multiplisitet: |
[0..1] |
Type: |
|
NVDB_ID |
5778 |
Navn: |
merknad |
Definisjon: |
Merknad som gjelder for den bestemte forekomsten uavhengig av tid |
Multiplisitet: |
[0..1] |
Type: |
|
NVDB_ID |
5285 |
Navn: |
bredde |
Definisjon: |
Angir minste bredde mellom høydemåling for venstre og høyre side. Enhet: Meter |
Multiplisitet: |
[0..1] |
Type: |
|
NVDB_ID |
3846 |
Navn: |
hMinHøyreKant |
Definisjon: |
Angir minste høyde for høydebegrensningens høyre kjørebanekant. Høyre og venstre bestemmes ut fra at en er vendt i retning av vegens metreringsretning. Enhet: Meter |
Multiplisitet: |
[0..1] |
Type: |
|
NVDB_ID |
3868 |
Navn: |
hMinMidt |
Definisjon: |
Angir minste høyde innenfor et 3-metersbelte vanligvis plassert i midten av høydebegrensningen. Enhet: Meter |
Multiplisitet: |
[0..1] |
Type: |
|
NVDB_ID |
3869 |
Navn: |
hMinVenstreKant |
Definisjon: |
Angir minste høyde for høydebegrensningens venstre kjørebanekant. Høyre og venstre bestemmes ut fra at en er vendt i retning av vegens metreringsretning. Enhet: Meter |
Multiplisitet: |
[0..1] |
Type: |
|
NVDB_ID |
3870 |
Navn: |
målemetode |
Definisjon: |
Angir målemetode som er brukt for å måle høyder |
Multiplisitet: |
[0..1] |
Type: |
|
defaultCodeSpace |
https://register.geonorge.no/sosi-kodelister/samferdsel/nvdb/m%C3%A5lemetodeh%C3%B8ydebegrensning |
NVDB_ID |
9490 |
Navn: |
måledato |
Definisjon: |
Angir dato når innmåling er gjort |
Multiplisitet: |
[0..1] |
Type: |
|
NVDB_ID |
9489 |
NVDB_navn |
Måledato |
Navn: |
prosjektreferanse |
Definisjon: |
Referanse til prosjekt. Benyttes for å lettere kunne skille nye data fra eksisterende data i NVDB |
Multiplisitet: |
[0..1] |
Type: |
|
NVDB_ID |
11149 |
Navn: |
senterlinje |
Definisjon: |
Gir linje/kurve som geometrisk representerer objektet. |
Multiplisitet: |
[1..1] |
Type: |
Arv og realiseringer
Supertype: |
Fellesegenskaper::«FeatureType» SOSI_Fellesegenskaper |
Realisert fra: |
NVDB Datakatalogen::Høydebegrensning::«featureType» Høydebegrensning |
5.2.2.10. «featureType» Jernbanekryssing
Definisjon: Sted i vegnettet hvor veg og jernbane krysses
Profilparametre i tagged values
NVDB_ID |
100 |
Egenskaper
Navn: |
typeJernbanekryssing |
Definisjon: |
Angir hvilken type vegobjektet er av |
Multiplisitet: |
[1..1] |
Type: |
|
defaultCodeSpace |
https://register.geonorge.no/sosi-kodelister/samferdsel/nvdb/jernbanekryssing |
NVDB_ID |
1153 |
Navn: |
tilleggsinformasjon |
Definisjon: |
Supplerende informasjon om vegobjektet som ikke framkommer direkte av andre egenskapstyper |
Multiplisitet: |
[0..1] |
Type: |
|
NVDB_ID |
11576 |
Navn: |
posisjon |
Definisjon: |
Gir punkt som geometrisk representerer objektet. |
Multiplisitet: |
[1..1] |
Type: |
Arv og realiseringer
Supertype: |
Fellesegenskaper::«FeatureType» SOSI_Fellesegenskaper |
Realisert fra: |
NVDB Datakatalogen::Jernbanekryssing::«featureType» Jernbanekryssing |
5.2.2.11. «featureType» Landbruksvegklasse
Definisjon: Landbruksmyndighetene sin inndeling av landbruksveger, ut i fra støtteordninger
Profilparametre i tagged values
NVDB_ID |
822 |
Egenskaper
Navn: |
klasseLandbruksveg |
Definisjon: |
Klasse landbruksveg ihht. Landbruksmyndighetenes normaler |
Multiplisitet: |
[1..1] |
Type: |
|
defaultCodeSpace |
https://register.geonorge.no/sosi-kodelister/samferdsel/nvdb/klasselandbruksveg |
Navn: |
senterlinje |
Definisjon: |
Angivelse av objektets posisjon |
Multiplisitet: |
[1..1] |
Type: |
Arv og realiseringer
Supertype: |
Fellesegenskaper::«FeatureType» SOSI_Fellesegenskaper |
Realisert fra: |
NVDB Datakatalogen::Landbruksvegklasse::«featureType» Landbruksvegklasse |
5.2.2.12. «featureType» Motorveg
Definisjon: Strekninger som har vedtatt status motorveg.
Profilparametre i tagged values
NVDB_ID |
595 |
Egenskaper
Navn: |
motorvegtype |
Definisjon: |
Angir hvilken type motorveg det er tale om |
Multiplisitet: |
[1..1] |
Type: |
|
defaultCodeSpace |
https://register.geonorge.no/sosi-kodelister/samferdsel/nvdb/motorvegtype |
NVDB_ID |
5378 |
Navn: |
vedtaksnummer |
Definisjon: |
Angir vedtaksnummer |
Multiplisitet: |
[0..1] |
Type: |
|
NVDB_ID |
5376 |
Navn: |
arkivnummer |
Definisjon: |
Gir referanse til relevant sak i vegeiers arkivsystem |
Multiplisitet: |
[0..1] |
Type: |
|
NVDB_ID |
9485 |
Navn: |
senterlinje |
Definisjon: |
Gir linje/kurve som geometrisk representerer objektet. |
Multiplisitet: |
[1..1] |
Type: |
Arv og realiseringer
Supertype: |
Fellesegenskaper::«FeatureType» SOSI_Fellesegenskaper |
Realisert fra: |
NVDB Datakatalogen::Motorveg::«featureType» Motorveg |
5.2.2.13. «featureType» Serviceveg
Definisjon: Vegstrekning som ikke er åpen for allmenn trafikk, men som benyttes for å komme til tekniske anlegg el.l.
Profilparametre i tagged values
NVDB_ID |
924 |
Egenskaper
Navn: |
senterlinje |
Definisjon: |
Angivelse av objektets posisjon |
Multiplisitet: |
[1..1] |
Type: |
Arv og realiseringer
Supertype: |
Fellesegenskaper::«FeatureType» SOSI_Fellesegenskaper |
Realisert fra: |
NVDB Datakatalogen::Serviceveg::«featureType» Serviceveg |
5.2.2.14. «featureType» Svingerestriksjon
Definisjon: Angir svingerestriksjon
Profilparametre i tagged values
NVDB_ID |
573 |
Egenskaper
Navn: |
merknad |
Definisjon: |
Kan gi permanent merknad. F.eks "høyresving forbudt" |
Multiplisitet: |
[0..1] |
Type: |
|
NVDB_ID |
5294 |
Navn: |
posisjon |
Definisjon: |
Kurve som skal bestå av 3 punkter og angi hvor det er forbudt å svinge |
Multiplisitet: |
[1..1] |
Type: |
Arv og realiseringer
Supertype: |
Fellesegenskaper::«FeatureType» SOSI_Fellesegenskaper |
Realisert fra: |
NVDB Datakatalogen::Svingerestriksjon::«featureType» Svingerestriksjon |
5.2.2.15. «FeatureType» TillattKjøreretning
Definisjon: Geometriretningen angir tillatt kjøreretning.
Erstatter VT 606 "Innkjøring forbudt", men objektene stedfestes i motsatt retning.
Profilparametre i tagged values
NVDB_ID |
977 |
Egenskaper
Navn: |
syklingMotKjøreretningTillatt |
Definisjon: |
Angir om det er lov å sykle mot kjøreretning. |
Multiplisitet: |
[0..1] |
Type: |
|
NVDB_ID |
12600 |
Navn: |
senterlinje |
Definisjon: |
plassering av tillatt kjøreretning |
Multiplisitet: |
[1..1] |
Type: |
Arv og realiseringer
Supertype: |
Fellesegenskaper::«FeatureType» SOSI_Fellesegenskaper |
Realisert fra: |
NVDB Datakatalogen::Innkjøring forbudt::«featureType» InnkjøringForbudt |
5.2.2.16. «featureType» Trafikkreguleringer
Definisjon: Strekning hvor det er restriksjoner for motortrafikk eller gående og syklende.
Profilparametre i tagged values
NVDB_ID |
856 |
Egenskaper
Navn: |
trafikkreguleringer |
Definisjon: |
Angir eventuelle restriksjoner for motortrafikk, gående og syklende. |
Multiplisitet: |
[1..1] |
Type: |
|
defaultCodeSpace |
https://register.geonorge.no/sosi-kodelister/samferdsel/nvdb/trafikkreguleringer |
NVDB_ID |
9794 |
Navn: |
gjeldertidsrom |
Definisjon: |
Angir tidsrommet (hhmm-hhmm) eller (mnd-mnd) trafikkreguleringen gjelder. |
Multiplisitet: |
[0..1] |
Type: |
|
NVDB_ID |
11541 |
Navn: |
merknad |
Definisjon: |
Angir eventuelle unntak for tidspunkt, kjøretøytyper, m.m. |
Multiplisitet: |
[0..1] |
Type: |
|
NVDB_ID |
10782 |
Navn: |
senterlinje |
Definisjon: |
Angivelse av objektets posisjon |
Multiplisitet: |
[1..1] |
Type: |
Arv og realiseringer
Supertype: |
Fellesegenskaper::«FeatureType» SOSI_Fellesegenskaper |
Realisert fra: |
NVDB Datakatalogen::Trafikkreguleringer::«featureType» Trafikkreguleringer |
5.2.2.17. «featureType» Vegsperring
Definisjon: Angir at veg er fysisk sperret.
Profilparametre i tagged values
NVDB_ID |
607 |
Egenskaper
Navn: |
type |
Definisjon: |
Angir hvilken type sperring det er tale om |
Multiplisitet: |
[0..1] |
Type: |
|
defaultCodeSpace |
https://register.geonorge.no/sosi-kodelister/samferdsel/nvdb/typevegsperring |
NVDB_ID |
7861 |
Navn: |
funksjon |
Definisjon: |
Angir hvilken funksjon sperringen har |
Multiplisitet: |
[1..1] |
Type: |
|
defaultCodeSpace |
https://register.geonorge.no/sosi-kodelister/samferdsel/nvdb/funksjon |
NVDB_ID |
11542 |
Navn: |
gjeldertidsrom |
Definisjon: |
Angir tidsrommet (hhmm-hhmm) eller (mnd-mnd) vegsperringen gjelder |
Multiplisitet: |
[0..1] |
Type: |
|
NVDB_ID |
11543 |
Navn: |
merknad |
Definisjon: |
Opplysning om spesielle forhold knyttet til fysisk sperring. |
Multiplisitet: |
[0..1] |
Type: |
|
NVDB_ID |
5478 |
Navn: |
eier |
Definisjon: |
Angir hvem som er eier av vegobjektet |
Multiplisitet: |
[0..1] |
Type: |
|
defaultCodeSpace |
https://register.geonorge.no/sosi-kodelister/samferdsel/nvdb/eiervegsperring |
NVDB_ID |
9498 |
Navn: |
posisjon |
Definisjon: |
Gir punkt som geometrisk representerer objektet. |
Multiplisitet: |
[1..1] |
Type: |
Arv og realiseringer
Supertype: |
Fellesegenskaper::«FeatureType» SOSI_Fellesegenskaper |
Realisert fra: |
NVDB Datakatalogen::Vegsperring::«featureType» Vegsperring |
5.2.2.18. «featureType» VærutsattVeg
Definisjon: Vegstrekning som er spesielt utsatt for uvær, og av den grunn kan ha begrenset åpningstid. Strekning defineres fra stengningspunkt til stengningspunkt (gjerne fastmonterte vegbommer). Kortere lokale strekninger med konkrete problemstillinger registreres som Naturfare (VT 957).
Profilparametre i tagged values
NVDB_ID |
107 |
Egenskaper
Navn: |
fjellovergang |
Definisjon: |
Angir om værutsatt veg regnes som en offisiell fjellovergang. Fjelloverganger er lengre strekninger utenfor bebyggelse som er særlig utsatt for stengning og problemer på vinterstid pga. snø og dårlig vær. Hoveddelen av en fjellovergang ligger over tregrensa. Værutsatte veger som ikke regnes som offisielle fjelloverganger er gjerne korte, har lite trafikk og mangler utrustning som bommer etc. |
Multiplisitet: |
[0..1] |
Type: |
|
NVDB_ID |
12228 |
Navn: |
navn |
Definisjon: |
Angir navn på værutsatt veg/fjellovergang. |
Multiplisitet: |
[0..1] |
Type: |
|
NVDB_ID |
1082 |
Navn: |
sted_Fra |
Definisjon: |
Offisielt stedsnavn der strekning starter. Her benyttes stedsnavn på tettsted/område. Det skal benyttes stedsnavn fra TMC-Location Table. |
Multiplisitet: |
[0..1] |
Type: |
|
NVDB_ID |
12220 |
Navn: |
sted_Til |
Definisjon: |
Offisielt stedsnavn der strekning slutter. Her benyttes stedsnavn på tettsted/område. Det skal benyttes stedsnavn fra TMC-Location Table. |
Multiplisitet: |
[0..1] |
Type: |
|
NVDB_ID |
12221 |
Navn: |
stedLokalt_Fra |
Definisjon: |
Lokalt stedsnavn der strekning starter. Her benyttes stedsnavn der bom er plassert. Det skal benyttes stedsnavn fra TMC-Location Table. |
Multiplisitet: |
[0..1] |
Type: |
|
NVDB_ID |
12222 |
Navn: |
stedLokalt_Til |
Definisjon: |
Lokalt stedsnavn der strekning slutter. Her benyttes stedsnavn der bom er plassert. Det skal benyttes stedsnavn fra TMC-Location Table. |
Multiplisitet: |
[0..1] |
Type: |
|
NVDB_ID |
12223 |
Navn: |
ansvarligVTS |
Definisjon: |
Angir ansvarlig vegtrafikksentral for strekningen. |
Multiplisitet: |
[0..1] |
Type: |
|
defaultCodeSpace |
https://register.geonorge.no/sosi-kodelister/samferdsel/nvdb/ansvarligvts |
NVDB_ID |
12229 |
Navn: |
stedligBeredskap |
Definisjon: |
Angir om det er stedlig beredskap knyttet til vegstrekningen, dvs. at brøytemannskap bor på brøytestasjon knyttet til strekningen. |
Multiplisitet: |
[0..1] |
Type: |
|
NVDB_ID |
3107 |
Navn: |
ekstraVintervedlikehold |
Definisjon: |
Angir om denne vegstrekningen krever ekstra vintervedlikehold utover standard vinterdrift. Informasjon benyttes i forbindelse med beregning av vedlikeholdsmidler i MOTIV. |
Multiplisitet: |
[1..1] |
Type: |
|
defaultCodeSpace |
https://register.geonorge.no/sosi-kodelister/samferdsel/nvdb/ekstra-vintervedlikehold |
NVDB_ID |
8835 |
Navn: |
snødybde |
Definisjon: |
Angir snødybde ved åpning av vegstrekningen. Gjelder høyfjellsstrekninger. |
Multiplisitet: |
[0..1] |
Type: |
|
NVDB_ID |
2103 |
Navn: |
antallStengteDøgn |
Definisjon: |
Angir hvor mange døgn pr år vegstrekningen normalt er stengt. |
Multiplisitet: |
[0..1] |
Type: |
|
NVDB_ID |
1917 |
Navn: |
vinterstengt_FraDato |
Definisjon: |
Angir dato (mmdd) for når vinterstengning starter et normalår. |
Multiplisitet: |
[0..1] |
Type: |
|
NVDB_ID |
2074 |
Navn: |
vinterstengt_TilDato |
Definisjon: |
Angir dato (mmdd) for når vinterstengning opphører i et normalår. |
Multiplisitet: |
[0..1] |
Type: |
|
NVDB_ID |
2223 |
Navn: |
nattestengt_FraDato |
Definisjon: |
Angir dato (mmdd) for når nattestengning starter i et normalår. |
Multiplisitet: |
[0..1] |
Type: |
|
NVDB_ID |
2073 |
Navn: |
nattestengt_TilDato |
Definisjon: |
Angir dato (mmdd) for når nattestengning avsluttes i et normalår. |
Multiplisitet: |
[0..1] |
Type: |
|
NVDB_ID |
2222 |
Navn: |
avgrensaVinterdriftFraDato |
Definisjon: |
Angir dato (mmdd) for når avgrensa vinterdrift starter et normalår. Med avgrenset vinterdrift menes at det er spesielle kriterier knyttet til når vegen skal åpnes og stenges. |
Multiplisitet: |
[0..1] |
Type: |
|
NVDB_ID |
8836 |
Navn: |
avgrensaVinterdriftTilDato |
Definisjon: |
Angir dato (mmdd) for når avgrensa vinterdrift avsluttes et normalår. Med avgrenset vinterdrift menes at det er spesielle kriterier knyttet til når vegen skal åpnes og stenges. Det kan innenfor denne perioden være gitt en periode hvor vegen er helt vinterstengt (se egne ET). |
Multiplisitet: |
[0..1] |
Type: |
|
NVDB_ID |
8837 |
Navn: |
tilleggsinformasjon |
Definisjon: |
Supplerende informasjon om vegobjektet som ikke framkommer direkte av andre egenskapstyper, f.eks. mer detaljer om problemene. |
Multiplisitet: |
[0..1] |
Type: |
|
NVDB_ID |
10765 |
Navn: |
senterlinje |
Definisjon: |
Angivelse av objektets posisjon |
Multiplisitet: |
[1..1] |
Type: |
Arv og realiseringer
Supertype: |
Fellesegenskaper::«FeatureType» SOSI_Fellesegenskaper |
Realisert fra: |
NVDB Datakatalogen::Værutsatt veg::«featureType» VærutsattVeg |
5.2.3. Pakke: Fellesegenskaper
Definisjon: Pakke med abstrakte objekter som inneholder fellesegenskaper som arves ut i objektene
5.2.3.1. «FeatureType» SOSI_Fellesegenskaper (abstrakt)
Definisjon: abstrakt objekttype som bærer sentrale egenskaper som er anbefalt for bruk i produktspesifikasjoner.
Egenskaper
Navn: |
identifikasjon |
Definisjon: |
unik identifikasjon av et objekt |
Multiplisitet: |
[1..1] |
Type: |
Navn: |
oppdateringsdato |
Definisjon: |
dato for siste endring på objektetdataene Merknad: Oppdateringsdato kan være forskjellig fra Datafangsdato ved at data som er registrert kan bufres en kortere eller lengre periode før disse legges inn i datasystemet (databasen). |
Multiplisitet: |
[0..1] |
Type: |
|
definition |
"Date and time at which this version of the spatial object was inserted or changed in the spatial data set."@en |
Arv og realiseringer
5.2.3.2. «FeatureType» SOSI_Objekt5.0_veglenke (abstrakt)
Definisjon: abstrakt objekttype som bærer en rekke egenskaper som er fagområde-uavhengige og kan benyttes for alle objekttyper
Merknad: Spesielt i produktspesifikasjonsarbeid vil en velge egenskaper og av grensningslinjer fra denne klassen.
Egenskaper
Navn: |
datafangstdato |
Definisjon: |
dato når objektet siste gang ble registrert/observert/målt i terrenget Merknad: I mange tilfeller er denne forskjellig fra Oppdateringsdato, da registrerte endringer kan bufres i en kortere eller lengre periode før disse legges inn i databasen. Ved førstegangsregistrering settes Datafangstdato lik førsteDatafangstdato. |
Multiplisitet: |
[0..1] |
Type: |
Navn: |
verifiseringsdato |
Definisjon: |
dato når dataene er fastslått å være i samsvar med virkeligheten Merknad: Verifiseringsdato er identisk med ..DATO i tidligere versjoner av SOSI |
Multiplisitet: |
[0..1] |
Type: |
Navn: |
kommunenummer |
Definisjon: |
Kommunenummer. |
Multiplisitet: |
[1..1] |
Type: |
|
defaultCodeSpace |
https://register.geonorge.no/sosi-kodelister/inndelinger/inndelingsbase/kommunenummer |
Navn: |
kvalitet |
Definisjon: |
beskrivelse av kvaliteten på stedfestingen Merknad: Denne er identisk med ..KVALITET i tidligere versjoner av SOSI. |
Multiplisitet: |
[0..1] |
Type: |
Navn: |
medium |
Definisjon: |
objektets beliggenhet i forhold til jordoverflaten Eksempel: På bro, i tunnel, inne i et bygningsmessig anlegg, etc. |
Multiplisitet: |
[0..1] |
Type: |
Arv og realiseringer
Supertype: |
Fellesegenskaper::«FeatureType» SOSI_Fellesegenskaper |
Subtyper: |
|
Realisert fra: |
Generelle typer 5.0::SOSI_Fellesegenskaper og SOSI_Objekt::«FeatureType» SOSI_Objekt |
5.2.4. Pakke: Datatyper og kodelister
Definisjon: Pakke med alle datatyper og kodelister som brukes i datasettet
5.2.4.1. Pakke: Datatyper og kodelister::Veglenke
Definisjon: Pakke med datatyper og kodelister som hører til vegklenke-objektet
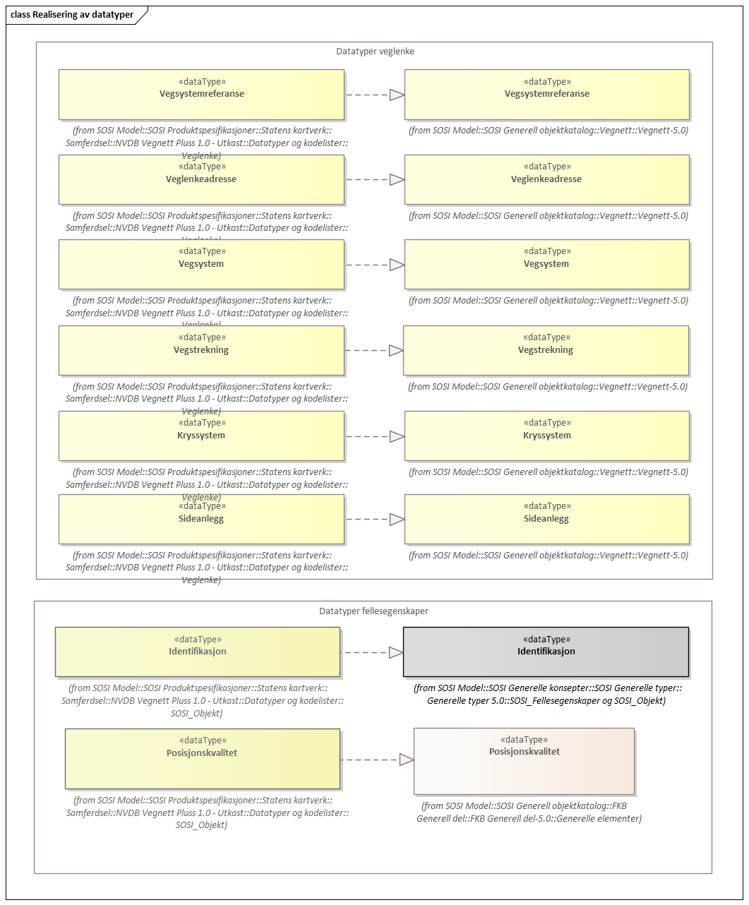
5.2.4.2. Veglenke::«dataType» Veglenkeadresse
Definisjon: sammensatt identifikator for veglenkeadresse. Merknad: Komplett vegadresse består i tillegg av husnummer og bokstav .
Profilparametre i tagged values
NVDB_ID |
538 |
Egenskaper
Navn: |
adressekode |
Definisjon: |
nummer som entydig identifiserer adresserbare veglenker i matrikkelen. For hvert adressenavn skal det således foreligge en adressekode, jf. matrikkelforskriften § 51.2. Merknad: Adressekode er unik innenfor kommunen |
Multiplisitet: |
[1..1] |
Type: |
Navn: |
adressenavn |
Definisjon: |
navn på veglenke i matrikkelen (matrikkelforskriften § 2e). |
Multiplisitet: |
[1..1] |
Type: |
Navn: |
sideveg |
Definisjon: |
angir om en veglenke er sideveg og dermed bruker adresser fra lenka den er sideveg fra. Dersom ikke oppgitt, gir det "Nei"-alternativet, dvs "Ikke sideveg" |
Multiplisitet: |
[0..1] |
Type: |
Arv og realiseringer
Realisert fra: |
Vegnett-5.0::«dataType» Veglenkeadresse |
5.2.4.3. Veglenke::«dataType» Kryssystem
Definisjon: angir hvilke deler av et kryss som forvaltningsmessig sett hører sammen
Egenskaper
Navn: |
kryssdel |
Definisjon: |
de enkelte delene et kryssystem består av, f.eks. ramper eller deler av en rundkjøring |
Multiplisitet: |
[1..1] |
Type: |
Navn: |
fraMeter |
Definisjon: |
meterverdi ved start kryssdel |
Multiplisitet: |
[1..1] |
Type: |
Navn: |
tilMeter |
Definisjon: |
meterverdi ved slutt kryssdel |
Multiplisitet: |
[1..1] |
Type: |
Arv og realiseringer
Realisert fra: |
Vegnett-5.0::«dataType» Kryssystem |
5.2.4.4. Veglenke::«dataType» Sideanlegg
Definisjon: sideanlegg som trenger egne referanselenker forvaltningsmessig sett fordi disse ikke er en del av vegen for øvrig
Egenskaper
Navn: |
sideanleggsdel |
Definisjon: |
De enkelte delene et sideanlegg består av |
Multiplisitet: |
[1..1] |
Type: |
Navn: |
fraMeter |
Definisjon: |
meterverdi ved start sideanleggsdel |
Multiplisitet: |
[1..1] |
Type: |
Navn: |
tilMeter |
Definisjon: |
meterverdi ved slutt sideanleggsdel |
Multiplisitet: |
[1..1] |
Type: |
Arv og realiseringer
Realisert fra: |
Vegnett-5.0::«dataType» Sideanlegg |
5.2.4.5. Veglenke::«dataType» Vegstrekning
Definisjon: deler inn vegsystemet i praktisk håndterbare størrelser nummerert i stigende rekkefølge i vegens retning
Egenskaper
Navn: |
strekningNummer |
Definisjon: |
nummer for den enkelte strekning i et vegsystem |
Multiplisitet: |
[1..1] |
Type: |
Navn: |
delstrekningNummer |
Definisjon: |
inndeling av Strekning i forhold til delstrekningens funksjon, f.eks. hovedløp, armer, gang- og sykkelveger. Nummeret er unikt innenfor strekningen. |
Multiplisitet: |
[1..1] |
Type: |
Navn: |
fraMeter |
Definisjon: |
meterverdi ved start veglenke |
Multiplisitet: |
[1..1] |
Type: |
Navn: |
tilMeter |
Definisjon: |
meterverdi ved slutt veglenke |
Multiplisitet: |
[1..1] |
Type: |
Navn: |
adskilteLøp |
Definisjon: |
angir at delstrekningen har så fysisk adskilte løp eller kjørebaner at disse referansemessig må håndteres hver for seg |
Multiplisitet: |
[0..1] |
Type: |
|
defaultCodeSpace |
https://register.geonorge.no/sosi-kodelister/samferdsel/nvdb/adskiltel%C3%B8p |
Navn: |
adskilteLøpNummer |
Definisjon: |
unik nummerering innenfor strekningen for adskilte løp som hører sammen, f.eks. 1-1, 1-2 |
Multiplisitet: |
[0..1] |
Type: |
Restriksjoner
Navn: |
retning er påkrevd dersom metrering er angitt |
Beskrivelse: |
|
Type: |
OCL |
OCL kode: |
inv: count (self.fraMeter) + count(self.tilMeter) > 0 implies count(self.retning) = 1 |
Arv og realiseringer
Realisert fra: |
Vegnett-5.0::«dataType» Vegstrekning |
5.2.4.6. Veglenke::«dataType» Vegsystem
Definisjon: hvilke deler av vegnettet som forvaltningsmessig hører sammen.
Egenskaper
Navn: |
vegkategori |
Definisjon: |
kategorisering som angir på hvilket nivå vegmyndigheten for strekningen ligger |
Multiplisitet: |
[1..1] |
Type: |
|
codeList |
https://register.geonorge.no/sosi-kodelister/samferdsel/nvdb/vegkategori |
defaultCodeSpace |
https://register.geonorge.no/sosi-kodelister/samferdsel/nvdb/vegkategori |
Navn: |
fase |
Definisjon: |
vegens fase i livet |
Multiplisitet: |
[1..1] |
Type: |
|
defaultCodeSpace |
https://register.geonorge.no/sosi-kodelister/samferdsel/nvdb/vegfase |
Navn: |
vegnummer |
Definisjon: |
angir hvilke deler av vegnettet som rutemessig hører sammen |
Multiplisitet: |
[0..1] |
Type: |
Arv og realiseringer
Realisert fra: |
Vegnett-5.0::«dataType» Vegsystem |
5.2.4.7. Veglenke::«dataType» Vegsystemreferanse
Definisjon: sammensatt identifikator for vegsystemreferanse
Egenskaper
Navn: |
vegsystem |
Definisjon: |
hvilke deler av vegnettet som forvaltningsmessig hører sammen |
Multiplisitet: |
[1..1] |
Type: |
Navn: |
vegstrekning |
Definisjon: |
deler inn vegsystemet i praktisk håndterbare størrelser nummerert i stigende rekkefølge i vegens retning |
Multiplisitet: |
[0..1] |
Type: |
Navn: |
sideanlegg |
Definisjon: |
sideanlegg som trenger egne referanselenker forvaltningsmessig sett fordi disse ikke er en del av vegen for øvrig |
Multiplisitet: |
[0..1] |
Type: |
Navn: |
kryssystem |
Definisjon: |
angir hvilke deler av et kryss som forvaltningsmessig sett hører sammen |
Multiplisitet: |
[0..1] |
Type: |
Navn: |
referanseretning |
Definisjon: |
retning for metrering, med eller mot koordinatrekkefølgen. Merknad: Egenskapen finnes ikke i NVDB, men avledes ut fra stedfesting og lenkenes geometri. |
Multiplisitet: |
[1..1] |
Type: |
|
defaultCodeSpace |
https://register.geonorge.no/sosi-kodelister/samferdsel/nvdb/referanseretning |
Restriksjoner
Navn: |
vegstrekning er påkrevd dersom sideanlegg og/eller kryssystem er angitt |
Beskrivelse: |
|
Type: |
OCL |
OCL kode: |
inv:count(self.sideanlegg) + count(self.kryssystem) > 0 implies count(self.vegstrekning)=1 |
Arv og realiseringer
Realisert fra: |
Vegnett-5.0::«dataType» Vegsystemreferanse |
5.2.4.8. Veglenke::«codeList» Referanseretning
Definisjon: Kodeliste for å angi retning i forrhold til nettverkselementets geometri.
Profilparametre i tagged values
asDictionary |
true |
codeList |
https://register.geonorge.no/sosi-kodelister/samferdsel/nvdb/referanseretning |
Arv og realiseringer
Realisert fra: |
SOSI Nettverk og lineære referanser 5.0::«codeList» Retningskode |
5.2.4.9. Veglenke::«codeList» TypeVeg
Definisjon: Type veg (FormOfWay).
Profilparametre i tagged values
asDictionary |
true |
codeList |
https://register.geonorge.no/sosi-kodelister/samferdsel/nvdb/typeveg |
Arv og realiseringer
Realisert fra: |
Vegnett-5.0::«codeList» TypeVeg |
5.2.4.10. Veglenke::«codeList» Vegdetaljnivå
Definisjon: Detaljnivå i vegnettet. Dersom verdi ikke er angitt representerer lenka både vegtrase og kjørebane.
Profilparametre i tagged values
asDictionary |
true |
codeList |
https://register.geonorge.no/sosi-kodelister/samferdsel/nvdb/vegdetaljniv%C3%A5 |
Arv og realiseringer
Realisert fra: |
Vegnett-5.0::«codeList» Vegdetaljnivå |
5.2.4.11. Veglenke::«codeList» Vegkategori
Definisjon: Angir vegkategori
Profilparametre i tagged values
asDictionary |
true |
codeList |
https://register.geonorge.no/sosi-kodelister/samferdsel/nvdb/vegkategori |
NVDB_ID |
4566 |
Arv og realiseringer
Realisert fra: |
Vegnett-5.0::«codeList» Vegkategori |
5.2.4.12. Veglenke::«codeList» AdskilteLøp
Definisjon: angir at delstrekningen har så fysisk adskilte løp eller kjørebaner at disse referansemessig må håndteres hver for seg
Profilparametre i tagged values
asDictionary |
true |
codeList |
https://register.geonorge.no/sosi-kodelister/samferdsel/nvdb/adskiltel%C3%B8p |
NVDB_ID |
4567 |
Arv og realiseringer
Realisert fra: |
Vegnett-5.0::«codeList» AdskilteLøp |
5.2.4.13. Veglenke::«CodeList» Vegfase
Definisjon: Angir vegens fase i livet.
Profilparametre i tagged values
asDictionary |
true |
codeList |
https://register.geonorge.no/sosi-kodelister/samferdsel/nvdb/vegfase |
NVDB_ID |
11278 |
Arv og realiseringer
Realisert fra: |
Vegnett-5.0::«codeList» Vegfase |
5.2.4.14. Pakke: Datatyper og kodelister::SOSI_Objekt
Definisjon: Pakke med datatyper og kodelister som hører til SOSI-Objektet
5.2.4.15. SOSI_Objekt::«codeList» Kommunenummer
Definisjon: nummerering av kommuner i henhold til Statistisk sentralbyrå sin offisielle liste samt et utvalg av utgåtte numre.
Profilparametre i tagged values
asDictionary |
true |
codeList |
https://register.geonorge.no/sosi-kodelister/inndelinger/inndelingsbase/kommunenummer |
Arv og realiseringer
Realisert fra: |
AdministrativeOgStatistiskeInndelinger-4.5.2::Nasjonal hovedinndeling::«codeList» Kommunenummer |
5.2.4.16. SOSI_Objekt::«dataType» Identifikasjon
Definisjon: Unik identifikasjon av et objekt i et datasett, forvaltet av den ansvarlige produsent/forvalter, og kan benyttes av eksterne applikasjoner som stabil referanse til objektet.
Merknad 1: Denne objektidentifikasjonen må ikke forveksles med en tematisk objektidentifikasjon, slik som f.eks bygningsnummer.
Merknad 2: Denne unike identifikatoren vil ikke endres i løpet av objektets levetid, og ikke gjenbrukes i andre objekt.
Egenskaper
Navn: |
lokalId |
Definisjon: |
lokal identifikator av et objekt Merknad: Det er dataleverendørens ansvar å sørge for at den lokale identifikatoren er unik innenfor navnerommet. |
Multiplisitet: |
[1..1] |
Type: |
Navn: |
navnerom |
Definisjon: |
navnerom som unikt identifiserer datakilden til et objekt, anbefales å være en http-URI Eksempel:http://register.geonorge.no/navnerom/https-data-geonorge-no-sosi-stedsnavn/e696eb95-9a00-42fe-ab28-3ec6272c9108 Merknad : Verdien for nanverom vil eies av den dataprodusent som har ansvar for de unike identifikatorene og må være registrert i data.geonorge.no eller data.norge.no |
Multiplisitet: |
[1..1] |
Type: |
Navn: |
versjonId |
Definisjon: |
identifikasjon av en spesiell versjon av et geografisk objekt (instans) |
Multiplisitet: |
[0..1] |
Type: |
Arv og realiseringer
Realisert fra: |
Generelle typer 5.0::SOSI_Fellesegenskaper og SOSI_Objekt::«dataType» Identifikasjon |
5.2.4.17. SOSI_Objekt::«dataType» Posisjonskvalitet
Definisjon: beskrivelse av kvaliteten på stedfestingen.
Merknad: Posisjonskvalitet er ikke konform med kvalitetsmodellen i ISO slik den er defineret i ISO19157:2013, men er en videreføring av tidligere brukte kvalitetsegenskaper i SOSI. FKB 5.0 innfører en egen variant av datatypen Posisjonskvalitet der kodeliste målemetode er byttet ut med den mer generelle kodelista Datafangstmetode.
Egenskaper
Navn: |
datafangstmetode |
Definisjon: |
metode for datafangst. Egenskapen beskriver datafangstmetode for grunnrisskoordinater (x,y), eller for både grunnriss og høyde (x,y,z) dersom det ikke er oppgitt noen verdi for datafangstmetodeHøyde. |
Multiplisitet: |
[1..1] |
Type: |
|
defaultCodeSpace |
https://register.geonorge.no/sosi-kodelister/fkb/generell/5.0/datafangstmetode |
Navn: |
nøyaktighet |
Definisjon: |
standardavviket til posisjoneringa av objektet oppgitt i cm I de aller fleste sammenhenger benyttes en anslått eller forventet verdi for standardavvik, men dersom man har en beregnet verdi skal denne benyttes. For objekter med punktgeometri benyttes verdi for punktstandardavvik. For objekter med kurvegeometri benyttes standardavviket for tverravviket fra kurva. For objekter med overflate- eller volumgeometri er forståelsen at standardavviket beregnes ut fra (3D) avvikene mellom sann posisjon og nærmeste punkt på overflata. Merknad: Verdien er ment å beskrive nøyaktigheten til objektet sammenlignet med sann verdi. Standardavvik er i utgangspunktet et mål på det tilfeldige avviket og det innebærer at vi forutsetter at det systematiske avviket i liten grad påvirker nøyaktigheten til posisjoneringa. For fotogrammetriske data settes som hovedregel verdien lik kravet til standardavvik ved datafangst. Se standarden Geodatakvalitet for nærmere definisjon av standardavvik og hvordan dette defineres, beregnes og kontrolleres. |
Multiplisitet: |
[0..1] |
Type: |
Navn: |
synbarhet |
Definisjon: |
beskrivelse av hvor godt objektene framgår i datagrunnlaget for posisjonering (f.eks. flybildene). |
Multiplisitet: |
[0..1] |
Type: |
|
defaultCodeSpace |
https://register.geonorge.no/sosi-kodelister/fkb/generell/5.0/synbarhet |
Navn: |
datafangstmetodeHøyde |
Definisjon: |
metoden brukt for høyderegistrering av posisjon. Det er bare nødvending å angi en verdi for egenskapen dersom datafangstmetode for høyde avviker fra datafangstmetode for grunnriss. |
Multiplisitet: |
[0..1] |
Type: |
|
defaultCodeSpace |
https://register.geonorge.no/sosi-kodelister/fkb/generell/5.0/datafangstmetode |
Navn: |
nøyaktighetHøyde |
Definisjon: |
standardavviket til posisjoneringa av objektet oppgitt i cm I de aller fleste sammenhenger benyttes en anslått eller forventet verdi for standardavvik, men dersom man har en beregnet verdi skal denne benyttes. For objekter med punktgeometri benyttes verdi for punktstandardavvik. For objekter med kurvegeometri benyttes standardavviket for tverravviket fra kurva. For objekter med overflate- eller volumgeometri er forståelsen at standardavviket beregnes ut fra (3D) avvikene mellom sann posisjon og nærmeste punkt på overflata. Merknad: Verdien er ment å beskrive nøyaktigheten til objektet sammenlignet med sann verdi. Standardavvik er i utgangspunktet et mål på det tilfeldige avviket og det innebærer at vi forutsetter at det systematiske avviket i liten grad påvirker nøyaktigheten til posisjoneringa. For fotogrammetriske data settes som hovedregel verdien lik kravet til standardavvik ved datafangst. Se standarden Geodatakvalitet for nærmere definisjon av standardavvik og hvordan dette defineres, beregnes og kontrolleres. |
Multiplisitet: |
[0..1] |
Type: |
Restriksjoner
Navn: |
ugyldige datafangstmetoder for høyde |
Beskrivelse: |
|
Type: |
OCL |
OCL kode: |
inv: self.datafangstmetodeHøyde <> 'dig' --Datafangstmetode Digitalisert skal ikke brukes på egenskapen datafangstmetodeHøyde |
Arv og realiseringer
Realisert fra: |
SOSI Generell objektkatalog::FKB Generell del::FKB Generell del-5.0::Generelle elementer::«dataType» Posisjonskvalitet |
5.2.4.18. SOSI_Objekt::«CodeList» Synbarhet
Definisjon: synbarhet beskriver hvor godt objektene framgår i datagrunnlaget for posisjonering (f.eks. flybildene).
Profilparametre i tagged values
asDictionary |
true |
codeList |
https://register.geonorge.no/sosi-kodelister/fkb/generell/5.0/synbarhet |
Arv og realiseringer
Realisert fra: |
SOSI Generell objektkatalog::FKB Generell del::FKB Generell del-5.0::Generelle elementer::«CodeList» Synbarhet |
5.2.4.19. SOSI_Objekt::«CodeList» Datafangstmetode
Definisjon: metode for datafangst.
Datafangstmetoden beskriver hvordan selve vektordataene er posisjonert fra et datagrunnlag (observasjoner med landmålingsutstyr, fotogrammetrisk stereomodell, digital terrengmodell etc.) og ikke prosessen med å innhente det bakenforliggende datagrunnlaget.
Profilparametre i tagged values
asDictionary |
true |
codeList |
https://register.geonorge.no/sosi-kodelister/fkb/generell/5.0/datafangstmetode |
5.2.4.20. SOSI_Objekt::«CodeList» Medium
Definisjon: objektets beliggenhet i forhold til jordoverflaten
Eksempel: Veg på bro, i tunnel, inne i et bygningsmessig anlegg, etc.
Profilparametre i tagged values
asDictionary |
true |
codeList |
https://register.geonorge.no/sosi-kodelister/fkb/generell/5.0/medium |
Arv og realiseringer
Realisert fra: |
SOSI Generell objektkatalog::FKB Generell del::FKB Generell del-5.0::Generelle elementer::«CodeList» Medium |
5.2.4.21. Pakke: Datatyper og kodelister::NVDB
Definisjon: Pakke med datatyper og kodelister som hører til NVDB-objekter
5.2.4.22. NVDB::«CodeList» BruksområdeBeredskapsveg
Definisjon: Angir hvilket bruksområde beredskapsvegen i hovedsak benyttes til.
Profilparametre i tagged values
asDictionary |
true |
codeList |
https://register.geonorge.no/sosi-kodelister/samferdsel/nvdb/bruksomr%C3%A5deberedskapsveg |
NVDB_ID |
12599 |
5.2.4.23. NVDB::«codeList» Funksjon
Definisjon: Angir hvilken funksjon sperringen har
Profilparametre i tagged values
asDictionary |
true |
codeList |
https://register.geonorge.no/sosi-kodelister/samferdsel/nvdb/funksjon |
NVDB_ID |
11542 |
Arv og realiseringer
Realisert fra: |
NVDB Datakatalogen::Vegsperring::«codeList» Funksjon |
5.2.4.24. NVDB::«CodeList» AnsvarligVTS
Definisjon: Angir ansvarlig vegtrafikksentral for strekningen.
Profilparametre i tagged values
asDictionary |
true |
codeList |
https://register.geonorge.no/sosi-kodelister/samferdsel/nvdb/ansvarligvts |
NVDB_ID |
12229 |
5.2.4.25. NVDB::«codeList» DriftsstatusFerjesamband
Definisjon: driftsstatus for ferjesamband
Profilparametre i tagged values
asDictionary |
true |
codeList |
https://register.geonorge.no/sosi-kodelister/samferdsel/nvdb/driftsstatus |
NVDB_ID |
9189 |
5.2.4.26. NVDB::«codeList» EierVegsperring
Definisjon: Angir hvem som er eier av vegobjektet
Profilparametre i tagged values
asDictionary |
true |
codeList |
https://register.geonorge.no/sosi-kodelister/samferdsel/nvdb/eiervegsperring |
NVDB_ID |
9498 |
Arv og realiseringer
Realisert fra: |
NVDB Datakatalogen::Vegsperring::«codeList» EierVegsperring |
5.2.4.27. NVDB::«codeList» FartsgrenseVerdi
Definisjon: Fartsgrense
Profilparametre i tagged values
asDictionary |
true |
codeList |
https://register.geonorge.no/sosi-kodelister/samferdsel/nvdb/fartsgrenseverdi |
NVDB_ID |
2021 |
NVDB_navn |
Fartsgrense |
Arv og realiseringer
Realisert fra: |
NVDB Datakatalogen::Fartsgrense::«codeList» FartsgrenseVerdi |
5.2.4.28. NVDB::«codeList» FartsgrenseVerdiVariabel
Definisjon: Verdien på fartsgrensen i angitt tidsrom
Profilparametre i tagged values
asDictionary |
true |
codeList |
https://register.geonorge.no/sosi-kodelister/samferdsel/nvdb/fartsgrenseverdivariabel |
NVDB_ID |
7023 |
Arv og realiseringer
Realisert fra: |
NVDB Datakatalogen::Fartsgrense, variabel::«codeList» FartsgrenseVerdiFartsgrenseVariabel |
5.2.4.29. NVDB::«CodeList» GjelderFor
Definisjon: angir hva slags kjøretøy det er gjennomkjøring forbudt for
Profilparametre i tagged values
asDictionary |
true |
codeList |
https://register.geonorge.no/sosi-kodelister/samferdsel/nvdb/gjelderfor |
NVDB_ID |
12563 |
5.2.4.30. NVDB::«CodeList» GjelderUkedag
Definisjon: Gjennomkjøring forbudt gjelder kun angitt ukedag.
Profilparametre i tagged values
asDictionary |
true |
codeList |
https://register.geonorge.no/sosi-kodelister/samferdsel/nvdb/gjelderukedag |
NVDB_ID |
12649 |
5.2.4.31. NVDB::«codeList» KlasseLandbruksveg
Definisjon: Angir landbruksvegklasse
Profilparametre i tagged values
asDictionary |
true |
codeList |
https://register.geonorge.no/sosi-kodelister/fkb/traktorvegsti/5.0/klasselandbruksveg |
NVDB_ID |
9339 |
Arv og realiseringer
Realisert fra: |
NVDB Datakatalogen::Landbruksvegklasse::«codeList» KlasseLandbruksveg |
5.2.4.32. NVDB::«codeList» Motorvegtype
Definisjon: Angir hvilken type motorveg det er tale om
Profilparametre i tagged values
asDictionary |
true |
codeList |
https://register.geonorge.no/sosi-kodelister/samferdsel/nvdb/motorvegtype |
NVDB_ID |
5378 |
Arv og realiseringer
Realisert fra: |
NVDB Datakatalogen::Motorveg::«codeList» Motorvegtype |
5.2.4.33. NVDB::«codeList» MålemetodeHøydebegrensning
Definisjon: Angir målemetode som er brukt for å måle høyder
Profilparametre i tagged values
asDictionary |
true |
codeList |
https://register.geonorge.no/sosi-kodelister/samferdsel/nvdb/m%C3%A5lemetodeh%C3%B8ydebegrensning |
NVDB_ID |
9490 |
Arv og realiseringer
Realisert fra: |
NVDB Datakatalogen::Høydebegrensning::«codeList» MålemetodeHøydebegrensning |
5.2.4.34. NVDB::«CodeList» Retning
Definisjon: Angir hvilken retning gjennomkjøring forbudt gjelder.
Profilparametre i tagged values
asDictionary |
true |
codeList |
https://register.geonorge.no/sosi-kodelister/samferdsel/nvdb/retning |
NVDB_ID |
12634 |
5.2.4.35. NVDB::«CodeList» TrafikkreguleringerTrafikkreguleringer
Definisjon: Angir eventuelle restriksjoner for motortrafikk, gående og syklende.
Profilparametre i tagged values
asDictionary |
true |
codeList |
https://register.geonorge.no/sosi-kodelister/samferdsel/nvdb/trafikkreguleringer |
NVDB_ID |
9794 |
Arv og realiseringer
Realisert fra: |
NVDB Datakatalogen::Trafikkreguleringer::«CodeList» TrafikkreguleringerTrafikkreguleringer |
5.2.4.36. NVDB::«codeList» TypeJernbanekryssing
Definisjon: Angir hvilken type vegobjektet er av
Profilparametre i tagged values
asDictionary |
true |
codeList |
https://register.geonorge.no/sosi-kodelister/samferdsel/nvdb/jernbanekryssing |
NVDB_ID |
1153 |
Arv og realiseringer
Realisert fra: |
NVDB Datakatalogen::Jernbanekryssing::«codeList» TypeJernbanekryssing |
5.2.4.37. NVDB::«codeList» Vegklasse
Definisjon: Angir funksjonell vegklasse
Profilparametre i tagged values
asDictionary |
true |
codeList |
https://register.geonorge.no/sosi-kodelister/samferdsel/nvdb/vegklasse |
NVDB_ID |
9338 |
Arv og realiseringer
Realisert fra: |
NVDB Datakatalogen::Funksjonell vegklasse::«codeList» Vegklasse |
5.2.4.38. NVDB::«codeList» EkstraVintervedlikehold
Definisjon: Angir om denne vegstrekningen krever ekstra vintervedlikehold utover standard vinterdrift. Informasjon benyttes i forbindelse med beregning av vedlikeholdsmidler i MOTIV.
Profilparametre i tagged values
asDictionary |
true |
codeList |
https://register.geonorge.no/sosi-kodelister/samferdsel/nvdb/ekstra-vintervedlikehold |
NVDB_ID |
8835 |
Arv og realiseringer
Realisert fra: |
NVDB Datakatalogen::Værutsatt veg::«codeList» Høyfjellsstrekning |
5.2.4.39. NVDB::«codeList» Sambandstype
Definisjon: Angir hvilken type samband det er, dvs. om det er på stat-, fylke- eller kommunenivå.
Profilparametre i tagged values
asDictionary |
true |
codeList |
https://register.geonorge.no/sosi-kodelister/samferdsel/nvdb/sambandstype |
NVDB_ID |
10954 |
5.2.4.40. NVDB::«codeList» TypeFartsgrenseVariabel
Definisjon: Angir hvilken type variabel fartsgrense det er
Profilparametre i tagged values
asDictionary |
true |
codeList |
https://register.geonorge.no/sosi-kodelister/samferdsel/nvdb/typefartsgrensevariabel |
NVDB_ID |
7016 |
Arv og realiseringer
Realisert fra: |
NVDB Datakatalogen::Fartsgrense, variabel::«codeList» TypeFartsgrenseVariabel |
5.2.4.41. NVDB::«codeList» TypeHinder
Definisjon: Angir hvilken type hinder det er tale om
Profilparametre i tagged values
asDictionary |
true |
codeList |
https://register.geonorge.no/sosi-kodelister/samferdsel/nvdb/typehinder |
NVDB_ID |
5270 |
Arv og realiseringer
Realisert fra: |
NVDB Datakatalogen::Høydebegrensning::«codeList» TypeHinder |
5.2.4.42. NVDB::«codeList» TypeVegsperring
Definisjon: Angir hvilken type sperring det er tale om.
Profilparametre i tagged values
asDictionary |
true |
codeList |
https://register.geonorge.no/sosi-kodelister/samferdsel/nvdb/typevegsperring |
NVDB_ID |
7861 |
Arv og realiseringer
Realisert fra: |
NVDB Datakatalogen::Vegsperring::«codeList» TypeVegsperring |
5.2.4.43. NVDB::«codeList» Ukedag
Definisjon: Angir ukedager en variabel fartsgrense gjelder for.
Profilparametre i tagged values
asDictionary |
true |
codeList |
https://register.geonorge.no/sosi-kodelister/samferdsel/nvdb/ukedag |
NVDB_ID |
9401 |
Arv og realiseringer
Realisert fra: |
NVDB Datakatalogen::Fartsgrense, variabel::«codeList» Ukedag |
6. Referansesystem
Referansesystemer for FKB 5.0 er også beskrevet i vedlegg B i FKB generell del.
6.1. Romlig referansesystem UTM sone 32 basert på EUREF89 (ETRS89/UTM), 2d + NN2000
6.1.1. Omfang
6.1.2. Navn på kilden til referansesystemet
Norwegian Mapping Authority
6.1.3. Ansvarlig organisasjon for referansesystemet
The international Association of Oil & Gas Producers
6.1.4. Link til mer informasjon om referansesystemet
6.1.5. Koderom
EPSG
6.1.6. Identifikasjonskode
5972
6.1.7. Kodeversjon
2020-03-30
6.2. Romlig referansesystem UTM sone 33 basert på EUREF89 (ETRS89/UTM), 2d + NN2000
6.2.1. Omfang
6.2.2. Navn på kilden til referansesystemet
Norwegian Mapping Authority
6.2.3. Ansvarlig organisasjon for referansesystemet
The international Association of Oil & Gas Producers
6.2.4. Link til mer informasjon om referansesystemet
6.2.5. Koderom
EPSG
6.2.6. Identifikasjonskode
5973
6.2.7. Kodeversjon
2020-03-30
6.3. Romlig referansesystem UTM sone 35 basert på EUREF89 (ETRS89/UTM), 2d + NN2000
6.3.1. Omfang
6.3.2. Navn på kilden til referansesystemet
Norwegian Mapping Authority
6.3.3. Ansvarlig organisasjon for referansesystemet
The international Association of Oil & Gas Producers
6.3.4. Link til mer informasjon om referansesystemet
6.3.5. Koderom
EPSG
6.3.6. Identifikasjonskode
5975
6.3.7. Kodeversjon
2020-03-30
6.4. Temporalt referansesystem
6.4.1. Omfang
6.4.2. Navn på temporalt referansesystem
UTC
Dersom ikke tidssone er spesielt angitt ved angivelse av tidspunkt skal man anta at det er norsk tid som benyttes. Dvs. UTC+1 (normaltid) på vinteren og UTC+2 (sommertid) på sommeren.
7. Kvalitet
7.1. Omfang
Hele datasettet
7.1.1. Fullstendighet
Datasettet er fullstendig så langt det er mulig og oppdateres kontinuerlig i henhold til avtaler om forvaltning, drift og vedlikehold.
7.1.2. Stedfestingsnøyaktighet
Det er et overordnet prinsipp at best tilgjengelige geometri skal benyttes i vegnettet. NVDB Vegnett Pluss inneholder ikke homogene data. Produktet som helhet kan ikke love bedre kvalitet enn de dårligste datakildene. Vegen registreres så langt mulig i tre dimensjoner (nord, øst, høyde), men ved administrativ datafangst godkjennes 2D data (digitalisering fra ortofoto) dersom andre datakilder ikke finnes.
NVDB Vegnett Pluss inneholder detaljerte data stort sett registrert fotogrammetrisk fra flybilder med en oppløsing mellom 7 og 25 cm. Nøyaktigheten varierer fra +/- 0.10 m til +/- 2 m avhengig av objekttype, områdetype og datafangstmetode.
7.1.3. Egenskapsnøyaktighet
Egenskaper stedfestes med bakgrunn fra administrativt ajourhold og følger generelt samme krav som øvrige kvalitetskrav.
7.1.4. Tidfestingsnøyaktighet
Kontinuerlig ajourhold.
7.1.5. Logisk konsistens
Kontinuerlig kontroll.
8. Datafangst
NVDB Vegnett Pluss er et direkte uttrekk fra NVDB. Vegnett i NVDB er etablert med data fra vegsituasjon (fotogrammetri), GPS og treghetsmålinger, administrativ ajourhold (gjennom ajourhold av NVDB Vegnett Pluss) og med data fra Statens vegvesens plan- og ferdigvegsdata.
I tillegg mottar Kartverket og Statens vegvesen feilmeldinger og endringer fra publikum gjennom deres feilmeldingstjenester http://rettikartet.no og fiksvegdata.atlas.vegvesen.no. Disse meldingene kan etter en vurdering mot andre datakilder bli lagt inn i NVDB og kommer deretter ut i NVDB Vegnett Pluss.
9. Datavedlikehold
9.1. Vedlikeholdsinformasjon - Kartleggingsprosjekt
9.1.1. Omfang
Hele datasettet
9.1.2. Vedlikeholdsfrekvens
Kontinuerlig
9.1.3. Vedlikeholdsbeskrivelse
Fotogrammetrisk ajourhold utføres gjennom Geovekst kartleggingsprosjekter. Kartleggingsprosjektene spesifiseres og finansieres gjennom Geovekst og settes ut på anbud fra Kartverket. Flyfotografering og selve det fotogrammetriske ajourholdet utføres av et privat firma i tråd med fotogrammetrisk registreringsinstruks. Kartverket gjør kontroll av leveranse ved mottak og legger dataene inn i databasen i samarbeid med Statens vegvesen.
9.2. Vedlikeholdsinformasjon – Avtaler om forvaltning, drift og vedlikehold
9.2.1. Omfang
Hele datasettet
9.2.2. Vedlikeholdsfrekvens
Kontinuerlig
9.2.3. Vedlikeholdsbeskrivelse
Det er i regi av Geovekst inngått avtaler om forvaltning, drift og vedlikehold (FDV) med de fleste kommuner. Her avtalefestes oppgaver og finansiering av et felles kontinuerlig ajourhold av FKB-dataene blant partene i avtalen (dette gjelder også for NVDB Vegnett Pluss). Den viktigste parten i avtalene er kommunen da mange av endringene i FKB kan fanges opp gjennom kommunal saksbehandling. Dataene blir så sendt til Kartverket for innlesing i databasen. Kommuner utenfor Geovekst gjør tilsvarende vedlikehold i egen regi og leverer data i henhold til Norge digitalt avtale.
9.2.4. Omfang
Hele datasettet
9.2.5. Vedlikeholdsfrekvens
Kontinuerlig
9.2.6. Vedlikeholdsbeskrivelse
Statens vegvesen er forpliktet til å levere ferdigvegsdata til NVDB Vegnett Pluss ved ferdigstillelse av prosjekter.
9.3. Vedlikeholdsinformasjon – Feilmeldinger og avvikshåndtering
9.3.1. Omfang
Hele datasettet
9.3.2. Vedlikeholdsfrekvens
Kontinuerlig
9.3.3. Vedlikeholdsbeskrivelse
Kartverket og Statens vegvesen mottar feilmeldinger fra publikum gjennom deres feilmeldingstjenester http://rettikartet.no/ og https://fiksvegdata.atlas.vegvesen.no/ . Disse meldingene kan etter en vurdering mot andre datakilder bli lagt inn i NVDB (og deretter komme ut i NVDB Vegnett Pluss).
10. Presentasjon
10.1. Omfang
10.2. Referanse til presentasjonskatalog
Det er utarbeidet en presentasjonsregel for Elveg, men ikke for NVDB Vegnett Pluss enda. Denne er tilgjengelig via geonorge: https://register.geonorge.no/register/versjoner/tegneregler/kartverket/elveg
11. Leveranse
Leveransemetoder og formater for FKB 5.0 er også beskrevet i vedlegg A i FKB generell del.
11.1. Leveransemetode GML NGIS-OpenAPI
11.1.1. Omfang
11.1.2. Leveranseformat
Formatnavn: [GML]
Formatversjon: 3.2.1
Formatspesifikasjon: OpenGIS® Geograph Markup Language (GML) Encoding Standard
Filstruktur: Tekstfiler (XML) som inneholder GML-objekter pakket inn i WFS/WFS-T
Språk: nor
Tegnsett: utf8
11.1.3. Leveransemedium
Leveranseenhet: ikke angitt
Overføringsstørrelse: ikke angitt
Navn på medium: NGIS-OpenAPI
Annen leveranseinformasjon: Se vedlegg A.2 til FKB generell del for mer informasjon.
11.2. Leveransemetode JSON NGIS-OpenAPI
11.2.1. Omfang
11.2.2. Leveranseformat
Formatnavn: [JSON]
Formatversjon: Basert på GeoJSON RFC 7946, august 2016
Formatspesifikasjon: Basert på GeoJSON RFC 7946, august 2016
Filstruktur: Tekstfiler som inneholder JSON-objekter
Språk: nor
Tegnsett: utf8
11.2.3. Leveransemedium
Leveranseenhet: ikke angitt
Overføringsstørrelse: ikke angitt
Navn på medium: NGIS-OpenAPI
Annen leveranseinformasjon: Se vedlegg A.2 til FKB generell del for mer informasjon.
12. Tilleggsinformasjon
Ingen angitt informasjon
13. Metadata
13.1. Omfang
13.2. Metadataspesifikasjon
Det leveres metadata i henhold til ISO 19115 [ISO-METADATA].
Se oppdaterte metadata for NVDB Vegnett Pluss i kartkatalog på Geonorge.
Under https://forvaltningsinformasjon.geonorge.no finnes mer detaljert kommunevis informasjon om datainnholdet og forvaltningen av FKB-data.
Vedlegg A: GML-realisering
GML-realiseringen følger kravene i "Realisering i GML-format 5.0" [SOSI-GML]. Realiseringen defineres av følgende filer:
Vedlegg B: SOSI-format-realisering
SOSI-realiseringen følger kravene i "Realisering i SOSI-format 5.0" [SOSI-FORMAT]. Under en utlisting av SOSI-formatrealiseringen:
Veglenke::«featureType» Veglenke
Navn |
Type |
Mult. |
SOSI-navn |
SOSI-type |
identifikasjon |
«dataType» Identifikasjon |
[1..1] |
..IDENT |
* |
identifikasjon.lokalId |
CharacterString |
[1..1] |
…LOKALID |
T100 |
identifikasjon.navnerom |
CharacterString |
[1..1] |
…NAVNEROM |
T100 |
identifikasjon.versjonId |
CharacterString |
[0..1] |
…VERSJONID |
T100 |
oppdateringsdato |
DateTime |
[0..1] |
..OPPDATERINGSDATO |
DATOTID |
datafangstdato |
«dataType» Date |
[0..1] |
..DATAFANGSTDATO |
DATOTID |
verifiseringsdato |
«dataType» Date |
[0..1] |
..VERIFISERINGSDATO |
DATOTID |
kommunenummer |
«codeList» Kommunenummer |
[1..1] |
..KOMM |
T4 |
kvalitet |
«dataType» Posisjonskvalitet |
[0..1] |
..KVALITET |
* |
kvalitet.datafangstmetode |
«CodeList» Datafangstmetode |
[1..1] |
…DATAFANGSTMETODE |
T3 |
kvalitet.nøyaktighet |
Integer |
[0..1] |
…NØYAKTIGHET |
H6 |
kvalitet.synbarhet |
«CodeList» Synbarhet |
[0..1] |
…SYNBARHET |
H1 |
kvalitet.datafangstmetodeHøyde |
«CodeList» Datafangstmetode |
[0..1] |
…DATAFANGSTMETODEHØYDE |
T3 |
kvalitet.nøyaktighetHøyde |
Integer |
[0..1] |
…H-NØYAKTIGHET |
H6 |
medium |
«CodeList» Medium |
[0..1] |
..MEDIUM |
T16 |
typeVeg |
«codeList» TypeVeg |
[1..1] |
..TYPEVEG |
T20 |
detaljnivå |
«codeList» Vegdetaljnivå |
[0..1] |
..DETALJNIVÅ |
T10 |
konnekteringslenke |
«Enumeration»Boolean |
[0..1] |
..KONNEKTERINGSLENKE |
BOOLSK |
veglenkeadresse |
«dataType» Veglenkeadresse |
[0..1] |
..VEGLENKEADRESSE |
* |
veglenkeadresse.adressekode |
«dataType» Integer |
[1..1] |
…ADRESSEKODE |
H5 |
veglenkeadresse.adressenavn |
«dataType» CharacterString |
[1..1] |
…ADRESSENAVN |
T30 |
veglenkeadresse.sideveg |
«dataType» CharacterString |
[0..1] |
…SIDEVEG |
T3 |
vegsystemreferanse |
«dataType» Vegsystemreferanse |
[0..1] |
..VEGSYSTEMREFERANSE |
* |
vegsystemreferanse.vegsystem |
«dataType» Vegsystem |
[1..1] |
…VEGSYSTEM |
* |
vegsystemreferanse.vegsystem.vegkategori |
«codeList» Vegkategori |
[1..1] |
….VEGKATEGORI |
T1 |
vegsystemreferanse.vegsystem.fase |
«CodeList» Vegfase |
[1..1] |
….VEGFASE |
T1 |
vegsystemreferanse.vegsystem.vegnummer |
«dataType» Integer |
[0..1] |
….VEGNUMMER |
H5 |
vegsystemreferanse.vegstrekning |
«dataType» Vegstrekning |
[0..1] |
…VEGSTREKNING |
* |
vegsystemreferanse.vegstrekning.strekningNummer |
«dataType» Integer |
[1..1] |
….STREKNINGNUMMER |
H3 |
vegsystemreferanse.vegstrekning.delstrekningNummer |
«dataType» Integer |
[1..1] |
….DELSTREKNINGNUMMER |
H3 |
vegsystemreferanse.vegstrekning.fraMeter |
«dataType» Integer |
[1..1] |
….FRAMETER |
H5 |
vegsystemreferanse.vegstrekning.tilMeter |
«dataType» Integer |
[1..1] |
….TILMETER |
H5 |
vegsystemreferanse.vegstrekning.adskilteLøp |
«codeList» AdskilteLøp |
[0..1] |
….ADSKILTELØP |
T3 |
vegsystemreferanse.vegstrekning.adskilteLøpNummer |
CharacterString |
[0..1] |
….ADSKILTELØPNUMMER |
T1 |
vegsystemreferanse.sideanlegg |
«dataType» Sideanlegg |
[0..1] |
…SIDEANLEGG |
* |
vegsystemreferanse.sideanlegg.sideanleggsdel |
«dataType» Integer |
[1..1] |
….SIDEANLEGGSDEL |
H3 |
vegsystemreferanse.sideanlegg.fraMeter |
«dataType» Integer |
[1..1] |
….FRAMETER |
H5 |
vegsystemreferanse.sideanlegg.tilMeter |
«dataType» Integer |
[1..1] |
….TILMETER |
H5 |
vegsystemreferanse.kryssystem |
«dataType» Kryssystem |
[0..1] |
…KRYSSYSTEM |
* |
vegsystemreferanse.kryssystem.kryssdel |
«dataType» Integer |
[1..1] |
….KRYSSDEL |
H3 |
vegsystemreferanse.kryssystem.fraMeter |
«dataType» Integer |
[1..1] |
….FRAMETER |
H5 |
vegsystemreferanse.kryssystem.tilMeter |
«dataType» Integer |
[1..1] |
….TILMETER |
H5 |
vegsystemreferanse.referanseretning |
«codeList» Referanseretning |
[1..1] |
…REFERANSERETNING |
T1 |
feltoversikt |
«dataType» CharacterString |
[0..1] |
..FELTOVERSIKT |
T50 |
medium |
«CodeList» Medium |
[1..1] |
..MEDIUM |
T1 |
senterlinje |
GM_Curve |
[1..1] |
.KURVE |
NVDB objekttyper::«featureType» Beredskapsveg
Navn |
Type |
Mult. |
SOSI-navn |
SOSI-type |
identifikasjon |
«dataType» Identifikasjon |
[1..1] |
..IDENT |
* |
identifikasjon.lokalId |
CharacterString |
[1..1] |
…LOKALID |
T100 |
identifikasjon.navnerom |
CharacterString |
[1..1] |
…NAVNEROM |
T100 |
identifikasjon.versjonId |
CharacterString |
[0..1] |
…VERSJONID |
T100 |
oppdateringsdato |
DateTime |
[0..1] |
..OPPDATERINGSDATO |
DATOTID |
bruksområde |
«CodeList» BruksområdeBeredskapsveg |
[0..1] |
..BRUKSOMRÅDEBEREDSKAPSVEG |
T50 |
senterlinje |
GM_Curve |
[1..1] |
.KURVE |
NVDB objekttyper::«featureType» Fartsgrense
Navn |
Type |
Mult. |
SOSI-navn |
SOSI-type |
identifikasjon |
«dataType» Identifikasjon |
[1..1] |
..IDENT |
* |
identifikasjon.lokalId |
CharacterString |
[1..1] |
…LOKALID |
T100 |
identifikasjon.navnerom |
CharacterString |
[1..1] |
…NAVNEROM |
T100 |
identifikasjon.versjonId |
CharacterString |
[0..1] |
…VERSJONID |
T100 |
oppdateringsdato |
DateTime |
[0..1] |
..OPPDATERINGSDATO |
DATOTID |
fartsgrenseVerdi |
«codeList» FartsgrenseVerdi |
[1..1] |
..FARTSGRENSEVERDI |
H3 |
vedtaksnummer |
«dataType» CharacterString |
[0..1] |
..VEDTAKSNUMMER |
T30 |
gyldigFraDato |
«dataType» Date |
[0..1] |
..GYLDIGFRADATO |
DATO |
arkivnummer |
«dataType» CharacterString |
[0..1] |
..ARKIVNUMMER |
T250 |
senterlinje |
GM_Curve |
[1..1] |
.KURVE |
NVDB objekttyper::«featureType» FartsgrenseVariabel
Navn |
Type |
Mult. |
SOSI-navn |
SOSI-type |
identifikasjon |
«dataType» Identifikasjon |
[1..1] |
..IDENT |
* |
identifikasjon.lokalId |
CharacterString |
[1..1] |
…LOKALID |
T100 |
identifikasjon.navnerom |
CharacterString |
[1..1] |
…NAVNEROM |
T100 |
identifikasjon.versjonId |
CharacterString |
[0..1] |
…VERSJONID |
T100 |
oppdateringsdato |
DateTime |
[0..1] |
..OPPDATERINGSDATO |
DATOTID |
fartsgrenseVerdi |
«codeList» FartsgrenseVerdiVariabel |
[1..1] |
..FARTSGRENSEVERDI |
H3 |
type |
«codeList» TypeFartsgrenseVariabel |
[1..1] |
..TYPE |
T30 |
ukedag |
«codeList» Ukedag |
[0..1] |
..UKEDAG |
T30 |
datoFra |
«dataType» CharacterString |
[0..1] |
..DATOFRA |
T4 |
datoTil |
«dataType» CharacterString |
[0..1] |
..DATOTIL |
T4 |
klokkeslettFra |
«dataType» CharacterString |
[0..1] |
..KLOKKESLETTFRA |
T4 |
klokkeslettTil |
«dataType» CharacterString |
[0..1] |
..KLOKKESLETTTIL |
T4 |
vedtaksnummer |
«dataType» CharacterString |
[0..1] |
..VEDTAKSNUMMER |
T15 |
gyldigFraDato |
«dataType» Date |
[0..1] |
..GYLDIGFRADATO |
DATO |
merknad |
«dataType» CharacterString |
[0..1] |
..MERKNAD |
T400 |
arkivnummer |
«dataType» CharacterString |
[0..1] |
..ARKIVNUMMER |
T250 |
prosjektreferanse |
«dataType» CharacterString |
[0..1] |
..PROSJEKTREFERANSE |
T200 |
senterlinje |
GM_Curve |
[1..1] |
.KURVE |
NVDB objekttyper::«featureType» Ferjesamband
Navn |
Type |
Mult. |
SOSI-navn |
SOSI-type |
identifikasjon |
«dataType» Identifikasjon |
[1..1] |
..IDENT |
* |
identifikasjon.lokalId |
CharacterString |
[1..1] |
…LOKALID |
T100 |
identifikasjon.navnerom |
CharacterString |
[1..1] |
…NAVNEROM |
T100 |
identifikasjon.versjonId |
CharacterString |
[0..1] |
…VERSJONID |
T100 |
oppdateringsdato |
DateTime |
[0..1] |
..OPPDATERINGSDATO |
DATOTID |
navn |
«dataType» CharacterString |
[0..1] |
..NAVN |
T70 |
ferjesambands_Id |
«dataType» Integer |
[0..1] |
..FERJESAMBANDS_ID |
H6 |
neTEx_id |
«dataType» CharacterString |
[0..1] |
..NETEX_ID |
T100 |
sambandstype |
«codeList» Sambandstype |
[0..1] |
..SAMBANDSTYPE |
T30 |
driftsstatus |
«codeList» DriftsstatusFerjesamband |
[0..1] |
..DRIFTSSTATUS |
T50 |
referanseTilEksternInfo |
«dataType» CharacterString |
[0..1] |
..REFERANSETILEKSTERNINFO |
T250 |
driftFraDato |
«dataType» CharacterString |
[0..1] |
..DRIFTFRADATO |
T4 |
driftTilDato |
«dataType» CharacterString |
[0..1] |
..DRIFTTILDATO |
T4 |
senterlinje |
GM_Curve |
[1..1] |
.KURVE |
NVDB objekttyper::«featureType» FunksjonellVegklasse
Navn |
Type |
Mult. |
SOSI-navn |
SOSI-type |
identifikasjon |
«dataType» Identifikasjon |
[1..1] |
..IDENT |
* |
identifikasjon.lokalId |
CharacterString |
[1..1] |
…LOKALID |
T100 |
identifikasjon.navnerom |
CharacterString |
[1..1] |
…NAVNEROM |
T100 |
identifikasjon.versjonId |
CharacterString |
[0..1] |
…VERSJONID |
T100 |
oppdateringsdato |
DateTime |
[0..1] |
..OPPDATERINGSDATO |
DATOTID |
vegklasse |
«codeList» Vegklasse |
[1..1] |
..VEGKLASSE |
H1 |
merknad |
«dataType» CharacterString |
[0..1] |
..MERKNAD |
T250 |
senterlinje |
GM_Curve |
[1..1] |
.KURVE |
NVDB objekttyper::«featureType» GjennomkjøringForbudt
Navn |
Type |
Mult. |
SOSI-navn |
SOSI-type |
identifikasjon |
«dataType» Identifikasjon |
[1..1] |
..IDENT |
* |
identifikasjon.lokalId |
CharacterString |
[1..1] |
…LOKALID |
T100 |
identifikasjon.navnerom |
CharacterString |
[1..1] |
…NAVNEROM |
T100 |
identifikasjon.versjonId |
CharacterString |
[0..1] |
…VERSJONID |
T100 |
oppdateringsdato |
DateTime |
[0..1] |
..OPPDATERINGSDATO |
DATOTID |
gjelderFor |
«CodeList» GjelderFor |
[0..1] |
..GJELDERFOR |
T30 |
merknad |
«dataType» CharacterString |
[0..1] |
..MERKNAD |
T250 |
retning |
«CodeList» Retning |
[1..1] |
..RETNING |
T20 |
gjelderUkedag |
«CodeList» GjelderUkedag |
[1..1] |
..GJELDERUKEDAG |
T20 |
unntakForBuss |
Boolean |
[1..1] |
..UNNTAKFORBUSS |
BOOLSK |
unntakForTaxi |
Boolean |
[1..1] |
..UNNTAKFORTAXI |
BOOLSK |
unntakForMoped |
Boolean |
[1..1] |
..UNNTAKFORMOPED |
BOOLSK |
unntakForMotorsykkel |
Boolean |
[1..1] |
..UNNTAKFORMOTORSYKKEL |
BOOLSK |
unntakForTraktor |
Boolean |
[1..1] |
..UNNTAKFORTRAKTOR |
BOOLSK |
posisjon |
GM_Point |
[1..1] |
.PUNKT |
|
Rolle: gjennomkjøringForbudtTil |
«featureType» GjennomkjøringForbudtTil |
[0..*] |
..GJENNOMKJORINGFORBUDTTIL |
REF |
NVDB objekttyper::«featureType» GjennomkjøringForbudtTil
Navn |
Type |
Mult. |
SOSI-navn |
SOSI-type |
identifikasjon |
«dataType» Identifikasjon |
[1..1] |
..IDENT |
* |
identifikasjon.lokalId |
CharacterString |
[1..1] |
…LOKALID |
T100 |
identifikasjon.navnerom |
CharacterString |
[1..1] |
…NAVNEROM |
T100 |
identifikasjon.versjonId |
CharacterString |
[0..1] |
…VERSJONID |
T100 |
oppdateringsdato |
DateTime |
[0..1] |
..OPPDATERINGSDATO |
DATOTID |
posisjon |
GM_Point |
[1..1] |
.PUNKT |
|
merknad |
«dataType» CharacterString |
[0..1] |
..MERKNAD |
T250 |
NVDB objekttyper::«featureType» Gågatereguleringer
Navn |
Type |
Mult. |
SOSI-navn |
SOSI-type |
identifikasjon |
«dataType» Identifikasjon |
[1..1] |
..IDENT |
* |
identifikasjon.lokalId |
CharacterString |
[1..1] |
…LOKALID |
T100 |
identifikasjon.navnerom |
CharacterString |
[1..1] |
…NAVNEROM |
T100 |
identifikasjon.versjonId |
CharacterString |
[0..1] |
…VERSJONID |
T100 |
oppdateringsdato |
DateTime |
[0..1] |
..OPPDATERINGSDATO |
DATOTID |
varetransportHverdagULørdagPeriode1FraKl |
Time |
[0..1] |
..VARETRANSPORTHVERDAGULØRDAGPERIODE1FRAKL |
T4 |
varetransportHverdagULørdagPeriode1TilKl |
Time |
[0..1] |
..VARETRANSPORTHVERDAGULØRDAGPERIODE1TILKL |
T4 |
varetransportHverdagULørdagPeriode2FraKl |
Time |
[0..1] |
..VARETRANSPORTHVERDAGULØRDAGPERIODE2FRAKL |
T4 |
varetransportHverdagULørdagPeriode2TilKl |
Time |
[0..1] |
..VARETRANSPORTHVERDAGULØRDAGPERIODE2TILKL |
T4 |
varetransportLørdagPeriode1FraKl |
Time |
[0..1] |
..VARETRANSPORTLØRDAGPERIODE1FRAKL |
T4 |
varetransportLørdagPeriode1TilKl |
Time |
[0..1] |
..VARETRANSPORTLØRDAGPERIODE1TILKL |
T4 |
varetransportLørdagPeriode2FraKl |
Time |
[0..1] |
..VARETRANSPORTLØRDAGPERIODE2FRAKL |
T4 |
varetransportLørdagPeriode2TilKl |
Time |
[0..1] |
..VARETRANSPORTLØRDAGPERIODE2TILKL |
T4 |
senterlinje |
GM_Curve |
[1..1] |
.KURVE |
NVDB objekttyper::«featureType» Høydebegrensning
Navn |
Type |
Mult. |
SOSI-navn |
SOSI-type |
identifikasjon |
«dataType» Identifikasjon |
[1..1] |
..IDENT |
* |
identifikasjon.lokalId |
CharacterString |
[1..1] |
…LOKALID |
T100 |
identifikasjon.navnerom |
CharacterString |
[1..1] |
…NAVNEROM |
T100 |
identifikasjon.versjonId |
CharacterString |
[0..1] |
…VERSJONID |
T100 |
oppdateringsdato |
DateTime |
[0..1] |
..OPPDATERINGSDATO |
DATOTID |
skiltaHøyde |
«dataType» Real |
[0..1] |
..SKILTAHØYDE |
D3 |
typeHinder |
«codeList» TypeHinder |
[1..1] |
..TYPEHINDER |
T50 |
beregnetHøyde |
«dataType» Real |
[0..1] |
..BEREGNETHØYDE |
D5 |
navn |
«dataType» CharacterString |
[0..1] |
..NAVN |
T50 |
merknad |
«dataType» CharacterString |
[0..1] |
..MERKNAD |
T50 |
bredde |
«dataType» Real |
[0..1] |
..BREDDE |
D5 |
hMinHøyreKant |
«dataType» Real |
[0..1] |
..HMINHØYREKANT |
D5 |
hMinMidt |
«dataType» Real |
[0..1] |
..HMINMIDT |
D5 |
hMinVenstreKant |
«dataType» Real |
[0..1] |
..HMINVENSTREKANT |
D5 |
målemetode |
«codeList» MålemetodeHøydebegrensning |
[0..1] |
..MÅLEMETODEHØYDEBEGRENSNING |
T20 |
måledato |
«dataType» Date |
[0..1] |
..MÅLEDATO |
DATO |
prosjektreferanse |
«dataType» CharacterString |
[0..1] |
..PROSJEKTREFERANSE |
T200 |
senterlinje |
GM_Curve |
[1..1] |
.KURVE |
NVDB objekttyper::«featureType» Jernbanekryssing
Navn |
Type |
Mult. |
SOSI-navn |
SOSI-type |
identifikasjon |
«dataType» Identifikasjon |
[1..1] |
..IDENT |
* |
identifikasjon.lokalId |
CharacterString |
[1..1] |
…LOKALID |
T100 |
identifikasjon.navnerom |
CharacterString |
[1..1] |
…NAVNEROM |
T100 |
identifikasjon.versjonId |
CharacterString |
[0..1] |
…VERSJONID |
T100 |
oppdateringsdato |
DateTime |
[0..1] |
..OPPDATERINGSDATO |
DATOTID |
typeJernbanekryssing |
«codeList» TypeJernbanekryssing |
[1..1] |
..TYPEJERNBANEKRYSSING |
T50 |
tilleggsinformasjon |
«dataType» CharacterString |
[0..1] |
..TILLEGGSINFORMASJON |
T250 |
posisjon |
GM_Point |
[1..1] |
.PUNKT |
NVDB objekttyper::«featureType» Landbruksvegklasse
Navn |
Type |
Mult. |
SOSI-navn |
SOSI-type |
identifikasjon |
«dataType» Identifikasjon |
[1..1] |
..IDENT |
* |
identifikasjon.lokalId |
CharacterString |
[1..1] |
…LOKALID |
T100 |
identifikasjon.navnerom |
CharacterString |
[1..1] |
…NAVNEROM |
T100 |
identifikasjon.versjonId |
CharacterString |
[0..1] |
…VERSJONID |
T100 |
oppdateringsdato |
DateTime |
[0..1] |
..OPPDATERINGSDATO |
DATOTID |
klasseLandbruksveg |
«codeList» KlasseLandbruksveg |
[1..1] |
..KLASSELANDBRUKSVEG |
T40 |
senterlinje |
GM_Curve |
[1..1] |
.KURVE |
NVDB objekttyper::«featureType» Motorveg
Navn |
Type |
Mult. |
SOSI-navn |
SOSI-type |
identifikasjon |
«dataType» Identifikasjon |
[1..1] |
..IDENT |
* |
identifikasjon.lokalId |
CharacterString |
[1..1] |
…LOKALID |
T100 |
identifikasjon.navnerom |
CharacterString |
[1..1] |
…NAVNEROM |
T100 |
identifikasjon.versjonId |
CharacterString |
[0..1] |
…VERSJONID |
T100 |
oppdateringsdato |
DateTime |
[0..1] |
..OPPDATERINGSDATO |
DATOTID |
motorvegtype |
«codeList» Motorvegtype |
[1..1] |
..MOTORVEGTYPE |
T20 |
vedtaksnummer |
«dataType» CharacterString |
[0..1] |
..VEDTAKSNUMMER |
T15 |
arkivnummer |
«dataType» CharacterString |
[0..1] |
..ARKIVNUMMER |
T250 |
senterlinje |
GM_Curve |
[1..1] |
.KURVE |
NVDB objekttyper::«featureType» Serviceveg
Navn |
Type |
Mult. |
SOSI-navn |
SOSI-type |
identifikasjon |
«dataType» Identifikasjon |
[1..1] |
..IDENT |
* |
identifikasjon.lokalId |
CharacterString |
[1..1] |
…LOKALID |
T100 |
identifikasjon.navnerom |
CharacterString |
[1..1] |
…NAVNEROM |
T100 |
identifikasjon.versjonId |
CharacterString |
[0..1] |
…VERSJONID |
T100 |
oppdateringsdato |
DateTime |
[0..1] |
..OPPDATERINGSDATO |
DATOTID |
senterlinje |
GM_Curve |
[1..1] |
.KURVE |
NVDB objekttyper::«featureType» Svingerestriksjon
Navn |
Type |
Mult. |
SOSI-navn |
SOSI-type |
identifikasjon |
«dataType» Identifikasjon |
[1..1] |
..IDENT |
* |
identifikasjon.lokalId |
CharacterString |
[1..1] |
…LOKALID |
T100 |
identifikasjon.navnerom |
CharacterString |
[1..1] |
…NAVNEROM |
T100 |
identifikasjon.versjonId |
CharacterString |
[0..1] |
…VERSJONID |
T100 |
oppdateringsdato |
DateTime |
[0..1] |
..OPPDATERINGSDATO |
DATOTID |
merknad |
«dataType» CharacterString |
[0..1] |
..MERKNAD |
T200 |
posisjon |
GM_Curve |
[1..1] |
.KURVE |
NVDB objekttyper::«FeatureType» TillattKjøreretning
Navn |
Type |
Mult. |
SOSI-navn |
SOSI-type |
identifikasjon |
«dataType» Identifikasjon |
[1..1] |
..IDENT |
* |
identifikasjon.lokalId |
CharacterString |
[1..1] |
…LOKALID |
T100 |
identifikasjon.navnerom |
CharacterString |
[1..1] |
…NAVNEROM |
T100 |
identifikasjon.versjonId |
CharacterString |
[0..1] |
…VERSJONID |
T100 |
oppdateringsdato |
DateTime |
[0..1] |
..OPPDATERINGSDATO |
DATOTID |
syklingMotKjøreretningTillatt |
Boolean |
[0..1] |
..SYKLINGMOTKJØRERETNINGTILLATT |
T3 |
senterlinje |
GM_Curve |
[1..1] |
.KURVE |
NVDB objekttyper::«featureType» Trafikkreguleringer
Navn |
Type |
Mult. |
SOSI-navn |
SOSI-type |
identifikasjon |
«dataType» Identifikasjon |
[1..1] |
..IDENT |
* |
identifikasjon.lokalId |
CharacterString |
[1..1] |
…LOKALID |
T100 |
identifikasjon.navnerom |
CharacterString |
[1..1] |
…NAVNEROM |
T100 |
identifikasjon.versjonId |
CharacterString |
[0..1] |
…VERSJONID |
T100 |
oppdateringsdato |
DateTime |
[0..1] |
..OPPDATERINGSDATO |
DATOTID |
trafikkreguleringer |
«CodeList» TrafikkreguleringerTrafikkreguleringer |
[1..1] |
..TRAFIKKREGULERINGER |
T80 |
gjeldertidsrom |
«dataType» CharacterString |
[0..1] |
..GJELDERTIDSROM |
T9 |
merknad |
«dataType» CharacterString |
[0..1] |
..MERKNAD |
T290 |
senterlinje |
GM_Curve |
[1..1] |
.KURVE |
NVDB objekttyper::«featureType» Vegsperring
Navn |
Type |
Mult. |
SOSI-navn |
SOSI-type |
identifikasjon |
«dataType» Identifikasjon |
[1..1] |
..IDENT |
* |
identifikasjon.lokalId |
CharacterString |
[1..1] |
…LOKALID |
T100 |
identifikasjon.navnerom |
CharacterString |
[1..1] |
…NAVNEROM |
T100 |
identifikasjon.versjonId |
CharacterString |
[0..1] |
…VERSJONID |
T100 |
oppdateringsdato |
DateTime |
[0..1] |
..OPPDATERINGSDATO |
DATOTID |
type |
«codeList» TypeVegsperring |
[0..1] |
..TYPE |
T30 |
funksjon |
«codeList» Funksjon |
[1..1] |
..FUNKSJON |
T25 |
gjeldertidsrom |
«dataType» CharacterString |
[0..1] |
..GJELDERTIDSROM |
T9 |
merknad |
«dataType» CharacterString |
[0..1] |
..MERKNAD |
T200 |
eier |
«codeList» EierVegsperring |
[0..1] |
..EIER |
T30 |
posisjon |
GM_Point |
[1..1] |
.PUNKT |
NVDB objekttyper::«featureType» VærutsattVeg
Navn |
Type |
Mult. |
SOSI-navn |
SOSI-type |
identifikasjon |
«dataType» Identifikasjon |
[1..1] |
..IDENT |
* |
identifikasjon.lokalId |
CharacterString |
[1..1] |
…LOKALID |
T100 |
identifikasjon.navnerom |
CharacterString |
[1..1] |
…NAVNEROM |
T100 |
identifikasjon.versjonId |
CharacterString |
[0..1] |
…VERSJONID |
T100 |
oppdateringsdato |
DateTime |
[0..1] |
..OPPDATERINGSDATO |
DATOTID |
fjellovergang |
Boolean |
[0..1] |
..FJELLOVERGANG |
T20 |
navn |
«dataType» CharacterString |
[0..1] |
..NAVN |
T40 |
sted_Fra |
«dataType» CharacterString |
[0..1] |
..STED_FRA |
T75 |
sted_Til |
«dataType» CharacterString |
[0..1] |
..STED_TIL |
T75 |
stedLokalt_Fra |
«dataType» CharacterString |
[0..1] |
..STEDLOKALT_FRA |
T75 |
stedLokalt_Til |
«dataType» CharacterString |
[0..1] |
..STEDLOKALT_TIL |
T75 |
ansvarligVTS |
«CodeList» AnsvarligVTS |
[0..1] |
..ANSVARLIGVTS |
T20 |
stedligBeredskap |
Boolean |
[0..1] |
..STEDLIGBEREDSKAP |
T3 |
ekstraVintervedlikehold |
«codeList» EkstraVintervedlikehold |
[1..1] |
..EKSTRAVINTERVEDLIKEHOLD |
T10 |
snødybde |
«dataType» Integer |
[0..1] |
..SNØDYBDE |
H4 |
antallStengteDøgn |
«dataType» Integer |
[0..1] |
..ANTALLSTENGTEDØGN |
H3 |
vinterstengt_FraDato |
«dataType» CharacterString |
[0..1] |
..VINTERSTENGT_FRADATO |
T4 |
vinterstengt_TilDato |
«dataType» CharacterString |
[0..1] |
..NVDB_VINTERSTENGT_TILDATO |
T4 |
nattestengt_FraDato |
«dataType» CharacterString |
[0..1] |
..NATTESTENGT_FRADATO |
T4 |
nattestengt_TilDato |
«dataType» CharacterString |
[0..1] |
..NATTESTENGT_TILDATO |
T4 |
avgrensaVinterdriftFraDato |
«dataType» CharacterString |
[0..1] |
..AVGRENSAVINTERDRIFTFRADATO |
T4 |
avgrensaVinterdriftTilDato |
«dataType» CharacterString |
[0..1] |
..AVGRENSAVINTERDRIFTTILDATO |
T4 |
tilleggsinformasjon |
«dataType» CharacterString |
[0..1] |
..TILLEGGSINFORMASJON |
T400 |
senterlinje |
GM_Curve |
[1..1] |
.KURVE |
Lisensvilkår
Lisens
Denne standarden er gitt ut under norsk lisens for offentlige data (NLOD).
Du har lov til:
-
å kopiere og tilgjengeliggjøre
-
å endre og/eller sette sammen med andre datasett
-
å kopiere og tilgjengeliggjøre en endret eller sammensatt versjon
-
å benytte datasettet kommersielt
På følgende vilkår:
-
at du navngir lisensgiver slik lisensgiver ber om, men ikke på en måte som indikerer at disse har godkjent eller anbefaler deg eller din bruk av datasettet
-
at du ikke bruker dataene på en måte som fremstår som villedende, og heller ikke fordreier eller uriktig fremstiller dataene
Med den forståelse:
-
at data som inneholder personopplysninger og er taushetsbelagt ikke er omfattet av denne lisensen og ikke kan viderebrukes
-
at lisensgiver fraskriver seg ethvert ansvar for informasjonens kvalitet og hva informasjonen brukes til









